Lovion MAPS 7.1.1 Handbuch
Planauskunft im Internet nach GW 118
Mit der GW 118 und der S 118 zur “Erteilung von Auskünften in Versorgungsunternehmen” hat der DVGW bzw. VDN ein Regelwerk erarbeitet, das die Planauskünfte klar definiert. Das Produkt Lovion MAPS setzt diese Vorgaben um und ermöglicht Energieversorgungsunternehmen eine diskriminierungsfreie Planauskunft im Internet. Die Auskunftssuchenden sind hierbei im Wesentlichen Baufirmen und Planungsbüros, deren Anfragen mit Lovion MAPS abgewickelt werden.
Grundidee von Lovion MAPS ist die Bereitstellung einer web-basierten Planauskunft. Dies soll dem Nutzer ermöglichen, online mittels eines Webbrowsers eine Planauskunft zu erstellen, die dann dem Endnutzer bereitgestellt werden kann. Lovion MAPS liegt hierbei eine Client-Server-Architektur zugrunde. Der Client nimmt die Daten des Nutzers auf und der Server verarbeitet diese. Der Client wird durch das MAPS PORTAL realisiert. Das Modul MAPS BIS stellt den Server dar.
Dieses Handbuch beschreibt diese Lovion MAPS PORTAL Webanwendung, die dem Endanwender des Portals zur Verfügung steht, und die MAPS Anwendung, die im Lovion BIS integriert ist.
Die Installationsanweisungen für die Lovion MAPS Komponenten sind den Dokumentationen für Administratoren zu entnehmen.
Einleitung
Dieses Kapitel behandelt das Lovion MAPS PORTAL.
Die Voraussetzungen und Browser Kompatibilität für das Lovion MAPS PORTAL müssen erfüllt sein, damit eine fehlerfreie Funktion beim Endbenutzer gegeben ist. Als Browser werden aktuelle Versionen von Google Chrome, Mozilla Firefox und Microsoft Edge unterstützt. Bei nicht unterstützten Browserversionen erscheint eine Fehlermeldung. Weitere Informationen dazu liefert die Dokumentation Lovion BIS.
Die Lovion MAPS PORTAL Webanwendung steht dem Endanwender des PORTALs zur Verfügung. Hier kann ein Planauskunftsantrag erstellt werden. Außerdem können alle Planauskünfte eingesehen und heruntergeladen werden.
Innerhalb des Kapitels MAPS PORTAL stehen neben der Anmelde- und der Registrierungsseite folgende Hauptseiten zur Verfügung:
- Auskunftsliste einsehen
- Online-Planauskunft erstellen
- Vorort-Planauskunft erstellen
- ALIZ-Planauskunft erstellen
Anmeldung
Lovion MAPS PORTAL kann nur von autorisierten Personen genutzt werden. Aus diesem Grund ist es erforderlich, dass sich ein Benutzer am System durch Angabe von Benutzername bzw. einer E-Mail-Adresse und Passwort identifiziert. Benutzername und Passwort werden durch den Lovion MAPS Anbieter bereitgestellt. Liegen dem Benutzer Benutzername und Passwort nicht vor, so kann sich der Benutzer registrieren lassen (Registrierung). Der Benutzer benötigt zur Nutzung von Lovion PORTAL die Rolle Webusers.

Abbildung: Anmeldebildschirm mit Eingabe von Benutzername und Passwort
Um sich anzumelden, muss der Benutzer den Benutzernamen und das Passwort jeweils in das korrekte Textfeld eingeben und über die Schaltfläche "Anmelden" bestätigen.
Falls eine falsche Kombination aus Benutzername und Passwort eingegeben wird, so erhält man darüber eine Nachricht:

Abbildung: Fehlermeldung bei Eingabe von falschem Benutzernamen oder Passwort
Falls das Passwort vergessen wurde, kann man die Schaltfläche "Passwort vergessen" betätigen. Nach der Angabe vom Benutzernamen wird der Anbieter von Lovion MAPS einen Wiederherstellungslink zusenden.

Abbildung: Zurücksetzen des Passworts
Öffnen der MAPS Anwendung
Der Benutzer gelangt durch die erfolgreiche Anmeldung in das Lovion PORTAL, in dem die MAPS Anwendung als "Planauskunft" enthalten ist. Um das MAPS Modul angezeigt zu bekommen, muss der Benutzer mindestens eine MAPS Rolle haben.

Um auf der Startseite des PORTALS das MAPS Modul zu öffnen, muss der Benutzer zur "Internet-Planauskunft" navigieren und die Schaltfläche "Jetzt starten" betätigen:

Abbildung: MAPS Modul auf der Startseite des PORTALS
Es erscheint das MAPS PORTAL. Angezeigt wird die Seite zum Erstellen von Planauskünften. Ist der angemeldete Benutzer nur eingeschränkt mit Rollen versehen, sieht dieser nur die entsprechenden Planauskünfte und auch nur die entsprechenden Menüpunkte. Verfügt ein Benutzer über die Rollen MAPS Online Planauskunft, MAPS Vorort Planauskunft und MAPS Aliz Planauskunft, so werden ihm alle Planauskünfte angezeigt. Benutzer mit der Rolle MAPS Administratoren sehen ebenfalls alle Planauskünfte. Sollte ein Benutzer nur über die Rolle MAPS Online Planauskunft verfügen, so werden diesem Benutzer nur die Online Planauskünfte zur Verfügung gestellt usw.

Abbildung: Startseite für einen Benutzer mit Administrator Rechten/ mit den Rechten für alle Planauskünfte

Abbildung: Startseite für einen Benutzer, der nur über die MAPS Online Planauskunft Rolle verfügt
Hauptmenü
Am rechten Rand der blauen Titelleiste steht der Name des angemeldeten Benutzers. Durch Anklicken des Pfeilsymbols rechts neben dem Namen öffnet sich ein Drop-down-Menü.

Abbildung: Drop-down-Menü unter dem Namen des Benutzers
Durch Anklicken von "Meine Stammdaten" öffnet sich ein Fenster. Dort kann der Benutzer seine hinterlegten Stammdaten wie Name und Mitarbeiternummer ändern.
Über die beiden anderen Schaltflächen kann der Benutzer das Passwort ändern bzw. sich abmelden.
In der rechten oberen Ecke öffnet sich nach Anklicken des
Symbols eine Sidebar. Dort ist ein Wechsel zu einem anderen Modul möglich, falls dieses konfiguriert ist.
Registrierung
Lovion MAPS PORTAL kann nur von autorisierten Personen genutzt werden. Aus diesem Grund ist es erforderlich, dass sich ein Benutzer durch Angabe von Benutzername bzw. E-Mail-Adresse und Passwort identifiziert. Liegt dem Benutzer beides nicht vor, kann sich dieser registrieren lassen. Zur Registrierungsmaske gelangt man auf dem Anmeldebildschirm über den anklickbaren Text "registrieren".

Abbildung: Anmeldebildschirm mit der Wahlmöglichkeit der Registrierung
Das Eintragen der Anmeldedaten muss mit der Schaltfläche "Registrierung abschließen" bestätigt werden.

Abbildung: Maske zur Registrierung bei Lovion MAPS
Der Nutzer erhält nun eine E-Mail, durch die er seinen Account aktivieren kann.

Abbildung: Bestätigungsmail
Durch Klick auf den oberen Link oder Öffnen des unteren Links und Verwendung des in der E-Mail enthaltenen Codes wird das Konto aktiviert.
Der registrierte Benutzer kann sich nun über das Anmeldefenster (s.o.) anmelden.
Bei der ersten Anmeldung wird der neue Benutzer durch das Onboarding geführt. Hier können verschiedene Einstelllungen zum Benutzer und für die Nutzung von MAPS Portal getroffen werden.

Abbildung: 1. Seite zum Onboarding: Privatperson
Die erste Seite zum Onboarding öffnet sich sobald sich der neue Benutzer das erste mal im Portal anmeldet.
Hier kann ausgewählt werden, ob es sich um eine Privatperson handelt, oder ob der Nutzer einem Unternehmen angehört.

Abbildung: 1. Seite zum Onboarding: Unternehmen
Gehört der Nutzer einem Unternehmen an, so kann gewählt werden, ob das Unternehmen bereits im System vorhanden ist, oder ob es sich um ein neu zu registrierendes Unternehmen handelt.

Abbildung: 1. Seite zum Onboarding: Vorhandenes Unternehmen
Wird ein bereits vorhandenes Unternehmen gewählt, so muss der Benutzer das zum Unternehmen zugehörige Token eingeben.

Abbildung: 2. Seite zum Onboarding für Privatpersonen

Abbildung: 2. Seite zum Onboarding für neue Unternehmen
Auf der zweiten Seite können verschiedene Funktionalitäten ausgewählt werden, die der Benutzer im Portal verwenden will. Der Umfang ist konfigurierbar. Die beiden obigen Abbildungen zeigen zwei unterschiedliche Konfigurationsmöglichkeiten.
Im Beispiel kann durch Auswahl von "Online-Planauskunft" die Funktionalität zur Erstellung einer Online Planauskunft mit MAPS bereitgestellt werden.
Es kann sein, dass einige Rollen hierfür im Lovion BIS freigeschaltet werden müssen, damit sie vom Nutzer verwendet werden können.
Für eine genaue Beschreibung der Freischaltung siehe das Kapitel RELATIONS Registrierung.

Abbildung: 3. Seite zum Onboarding
Auf der dritten Seite werden persönliche Daten des Nutzers eingegeben.

Abbildung: 4. Seite zum Onboarding bei Erstellung eines neuen Unternehmens
Wenn ausgewählt wurde, dass der Nutzer einem neuen Unternehmen angehört, wird eine vierte Seite angeboten, auf der Daten zum Unternehmen eingetragen werden können.
Das neue Unternehmen muss dann noch im BIS in RELATIONS freigeschaltet werden. Für eine genaue Beschreibung der Freischaltung siehe das Kapitel RELATIONS Registrierung.

Abbildung: Letzte Seite zum Onboarding
Die letzte Seite bietet einen Überblick über die eingegebenen Daten.

Abbildung: Genehmigung für Rollen erforderlich
Die obige Abbildung zeigt, dass einige Funktionalitäten zunächst im BIS In RELATIONS freigeschaltet werden müssen. Die betroffenen Funktionalitäten werden in der Liste mit einem Hinweis aufgeführt.
Auch neue Unternehmen müssen zunächst freigeschaltet werden, bevor sie für weitere Funktionen verwendet werden können.
Für die Freischaltung der Rollen und Unternehmen über Lovion RELATIONS im BIS siehe das Kapitel RELATIONS Registrierung.
Erst wenn die Komponenten für den Benutzer freigegeben wurden, können die zugehörigen Funktionalitäten genutzt werden.
Funktionen
Dieses Kapitel beschreibt die wesentlichen Funktionalitäten von Lovion MAPS PORTAL. Diese bestehen aus dem Einsehen und Erstellen von Online-Auskünften, Vorort-Auskünften und ALIZ-Auskünften. Die Auskünfte werden in den jeweiligen Listen aller Auskünfte angezeigt, die eine Suchfunktion beinhalten. Es ist außerdem möglich die Auskunftsdokumente herunterzuladen.
In der Regel hat der Online-Endanwender die Rechte, eine Online-Auskunft zu erstellen, seine Auskünfte zu suchen, einzusehen und herunterzuladen.
Die Vorort-Auskunft ist auf Mitarbeiter des Anbieters von Lovion MAPS zugeschnitten, welche mit dieser Funktion Auskünfte im Auftrag für andere Benutzer erstellen, die keinen Zugang zu Lovion MAPS haben, aber dennoch Planauskunftsdaten einholen wollen.
Die ALIZ-Auskunft setzt ein ALIZ Dokument voraus, welches bereits Daten für das Erstellen der Planauskunft enthält. Diese Daten werden dann automatisiert mit der ALIZ-Auskunft eingelesen und müssen nicht manuell eingepflegt werden.
Liste aller Planauskünfte
Um zur Auskunftsliste zu gelangen, stehen drei Menüpunkte zur Verfügung. Je nachdem, welche Art von Planauskünften der Nutzer einsehen möchte, muss der entsprechende Menüpunkt gewählt werden:
- Online-Planauskünfte einsehen
- Vorort-Planauskünfte einsehen
- ALIZ-Planauskünfte einsehen
Über den Menüpunkt "Online-Planauskünfte einsehen" gelangt man zu folgender Ansicht:

Abbildung: Auskunftsübersicht
Über die beiden anderen Menüpunkte erhält man die gleiche Ansicht mit dem Unterschied, dass ALIZ- bzw. Vorort-Planauskünfte angezeigt werden. ALIZ- und Vorort-Planauskünfte verfügen nicht über die Funktion "Auskunft neu erzeugen".
Im Folgenden wird der alle 3 umfassende Begriff "Planauskünfte" benutzt.
Die Ansicht besteht aus einer Ergebnisliste und einer Karte.
Benutzer, die über die Administrator Rechte verfügen, können die erstellten Planauskünfte aller User sehen. Benutzer ohne Administrator Rechte sehen nur die Planauskünfte in der Liste und Karte, die sie selbst erstellt haben.
Um die verschiedenen Planauskünfte einsehen und erstellen zu können, muss der Benutzer jeweils über die Rollen MAPS Online-Planauskunft, MAPS Vorort-Planauskunft oder MAPS ALIZ-Planauskunft verfügen. Benutzer mit der Rolle MAPS Administratoren können alle drei Planauskünfte erstellen und einsehen.
Ergebnisliste
In der Ergebnisliste werden alle existierenden Planauskünfte bzw. Planauskunftsanträge angezeigt. Die Planauskünfte sind hierbei standardmäßig nach ihrem Anfragedatum absteigend sortiert. Das heißt zuletzt erstellte Planauskünfte werden zuerst angezeigt.
Liegen mehr als 10 Planauskünfte vor, werden diese auf mehrere Seiten aufgeteilt, durch die man blättern kann. Jede Seite zeigt dabei 10 Planauskünfte.
Für jede Planauskunft werden folgende Daten in den Spalten gezeigt:
- Status
- Name (automatisch erstellt)
- Anfragedatum (automatisch erstellt)
- Kurzbeschreibung
- Beschreibung
- Grund der Anfrage
- Projekt
- Zentrale Lokation
Der Name wird automatisch erstellt und besteht aus dem aktuellen Datum, einer Transaktionsnummer und einer Versionsnummer.
Das Anfragedatum ist der genaue Zeitpunkt (in Sekunden) zu dem die Erstellung der Planauskunft abgeschlossen wurde.
Eine Kurzbeschreibung, die in 255 Zeichen eingetragen werden kann, findet sich in der Liste.
Eine ausführlichere Beschreibung der Planauskunft wird ebenfalls angezeigt.
Grund der Anfrage und Projekt können individuell konfiguriert werden (siehe die Lovion MAPS Administrator Dokumentation).
Die Zentrale Lokation gibt den Kartenabschnitt an, wo die Baustellenflächen liegen. Sollten keine Baustellenflächen existieren zählt der Druckrahmen.
Der Status gibt an in welchem Zustand sich die jeweilige Planauskunft aktuell befindet. Es existieren die Status: Angelegt, In Generierung, Erstellt, In Prüfung, Bereitgestellt, Geliefert, Abgebrochen und Abgewiesen.
Angelegt: Zu Planauskünften, die sich im Status "Angelegt" befinden, wurde ein Entwurf einer Planauskunft erstellt. Es wurde begonnen die Planauskunft zu erstellen, die Erstellung wurde jedoch noch nicht abgeschlossen. Planauskünfte in diesem Status können, durch Klick auf den Namen der Planauskunft, jederzeit weiter bearbeitet werden.
In Generierung: Die Generierung ist der Zwischenzustand, welcher dem Benutzer anzeigt, dass sich die Planauskunft nach dem absenden der Planauskunft intern erstellt wird. Sobald die Generierung abgeschlossen ist, wechselt der Status von "In Generierung" zu "Erstellt".
Erstellt: Diesen Status erhält eine Planauskunft, wenn diese erfolgreich intern erstellt wurde. Die Daten der Planauskunft können in diesem Zustand von MAPS Portal aus nicht mehr geändert werden (einige Änderungen können noch im BIS vorgenommen werden; siehe Bearbeitung einer Planauskunft).
In Prüfung: Dieser Status kann nur durch manuelles Weiterschalten des Status "Erstellt" im BIS erreicht werden (siehe Kapitel Bearbeitung einer Planauskunft). Für Planauskünfte in diesem Zustand muss zunächst das Anschreiben konvertiert werden. In diesem Prozess werden die docx-Dokumente der Anschreiben in pdf-Dateien umgewandelt und es werden die Nutzungsbedingungen hinzugefügt. Diese können dann an den Endanwender zum Unterschreiben geschickt werden. Erst dann sollen die Planauskünfte zum Download bereitgestellt werden.
Bereitgestellt: Eine Planauskunft im Status "Bereitgestellt" wurde für den Download bereitgestellt. Der Download der Dokumente dieser Planauskunft, kann in diesem Status freigegeben oder gesperrt werden. Nicht jede Planauskunft im Status 'Bereitgestellt' lässt sich automatisch herunterladen. Erst nach einer Freigabe ist der Download möglich. Die Freigabe erfolgt manuell durch einen Benutzer im BIS (beispielsweise nach Erhalt der unterschriebenen Nutzungsbedingungen). Durch die Sperrung des Downloads ist das Herunterladen der Dokumente dann nicht mehr möglich.
Geliefert: Der Status "Geliefert" folgt dem Status "Bereitgestellt". Planauskünfte, die in MAPS Portal heruntergeladen werden, wechseln bei Klick auf "Herunterladen" automatisch in den Status "Geliefert". Der Status "Geliefert" drückt aus, dass eine Planauskunft heruntergeladen wurde, beziehungsweise, dass die Dokumente dem Endanwender zur Verfügung gestellt wurden. Der Status "Geliefert" kann auch durch manuelles Weiterschalten des Status im BIS erfolgen. Für Planauskünfte in diesem Zustand kann der Download ebenfalls gesperrt und freigegeben werden.
Abgebrochen: Planauskünfte erhalten den Status "Abgebrochen", wenn während der Erstellung der Planauskunft ein Fehler auftritt.
Abgewiesen: Planauskünfte, die diesen Zustand haben wurden abgewiesen und sollen somit nicht weiterbearbeitet werden. Die Planauskunft muss im BIS abgewiesen werden. Nachdem der Status gesetzt wurde, kann der Status nicht mehr verlassen werden.
Durch einen Klick in eine Spaltenüberschrift wird die Liste nach den Werten in dieser Spalte sortiert. Nach dem Attribut "Name" kann nicht sortiert werden. Der Pfeil neben dem Spaltennamen zeigt bei Klick an, ob absteigend oder aufsteigend sortiert wird. Per Klick ändert sich die Richtung. Ein weiterer Klick entfernt die Sortierung nach dieser Spalte. Es ist nicht möglich nach mehreren Spalten gleichzeitig zu sortieren.
Karte

Abbildung: Karte bei Auswahl einer Planauskunft
Mit der Selektion einer Zeile wird die Karte aktualisiert, sodass die Position der Planauskunft (Adresse, Druckrahmen) im Mittelpunkt steht. Eine Mehrfachselektion ist möglich, sodass mehrere Positionen in der Karte angezeigt werden. Die Karte bietet die Standardfunktionen Vergrößern und Verkleinern über die beiden Icons auf der linken Seite der Karte, wobei das Zoomen auch über das Drehen des Mausrads + STRG möglich ist. Ein Verschieben des Kartenausschnitts ist mittels gedrückter Maustaste möglich. Im linken unteren Bereich der Karte kann ausgewählt werden in welchem Koordinatenformat die Positionen angegeben werden sollen. Auswählbar sind x/y Koordinaten in Metern, Millimetern oder WGS84 (lat/lon).
Schnellfilter
Um aus den beauftragten Planauskünften gezielt bestimmte herauszusuchen, kann man im Schnellfilter beliebige Zeichen eingeben. Der Filter wirkt ab dem ersten Zeichen und zeigt nur die Planauskünfte in der Liste an, die in einer beliebigen Spalte die eingegebene Buchstabenkombination enthalten. Die gefilterte Ergebnisliste wird unten dargestellt. Unter der Liste wird die aktualisierte Gesamtanzahl der Suchergebnisse angezeigt.

Abbildung: Schnellfilter und gefilterte Ergebnisliste
Detailansicht einer Planauskunft
Mit der Selektion einer Planauskunft über die Checkbox am Beginn der Zeile und anschließendem Betätigen der Schaltfläche "Öffnen" gelangt man zur Detailansicht eines einzelnen Antrags. Die gleiche Aktion ist durch einen einfachen Klick auf den Namen der Planauskunft möglich. Es ist nicht möglich mehrere Planauskünfte auszuwählen und gleichzeitig zu öffnen. Die sich öffnende Ansicht ist abhängig vom Status der Planauskunft.
Im Status "Angelegt" kann der Antrag noch bearbeitet werden, d.h. man gelangt in den Bearbeitungsmodus, der alle Seiten anbietet, die in dem Kapitel "Online-Planauskunft erstellen" bzw. "Vorort-Planauskunft erstellen" bzw. "ALIZ-Planauskunft erstellen" detailliert beschrieben werden.
In allen anderen Status wird eine Zusammenfassung der Daten angezeigt - siehe die Seite "Zusammenfassung" aus den Kapiteln "Online/Vorort/ALIZ-Planauskunft erstellen" -, die je nach Planauskunftstyp die Blöcke Planauskunftsdaten, Druckrahmen und Dokumente beinhaltet.
Besonderheit: Eine Vorort Planauskunft hat in ihrer Zusammenfassung angefügte Dokumente, diese werden in der Detailansicht nicht mit angezeigt.
In der Detailansicht sind keine Änderungen möglich, aber - wenn der Download freigegeben ist - ein Herunterladen der Dokumente (über den Button in der rechten oberen Ecke).

Abbildung: Detailansicht einer Online-Planauskunft
Durch Betätigen der Schaltfläche "Zurück"
, die sich links in der oberen Menüleiste befindet, gelangt man jeweils zurück zur Ansicht aller Planauskunftsanträge.
Über den Button "Refresh", der neben dem Button "Zurück" liegt, kann die Seite neu geladen werden.
Status nach Erstellung einer Planauskunft
Welchen Status eine Planauskunft nach ihrer Erstellung erhält hängt von der Konfiguration des Systems ab. Siehe hierzu MAPS Dokumentation "Konfiguration der MAPS Dienste".
Download einer Planauskunft
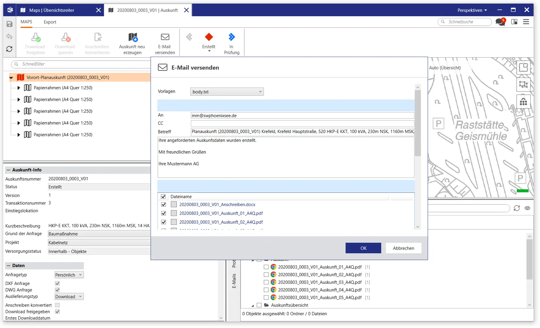
Über die Liste der Planauskünfte kann nach der Selektion einer zum Download freigegebenen Planauskunft (automatisch oder manuell im BIS) der Button "Download" unter der Ergebnisliste betätigt werden. Ebenso kann die Detailansicht der Planauskunft geöffnet werden und auf den Button "Download" in der oberen rechten Ecke geklickt werden. Der Benutzer lädt daraufhin eine ZIP-Datei herunter, die das Anschreiben, die Auskunftsdokumente und die Nutzungsbedingungen enthält. Auch zusätzlich angefügte Dokumente, die der Benutzer beispielsweise im BIS ergänzt hat, werden mit heruntergeladen. Das Anschreiben enthält Informationen zum Anfragenden und zur Planauskunft. Auch ist enthalten zu welchen Sparten PDF-Plots erzeugt wurden. Die zugehörigen Plots befinden sich bei den Auskunftsdokumenten.
In der Detailansicht einer ALIZ-Planauskunft werden im Bereich "ALIZ-Dokument" bereits PDF-Dateien angezeigt. Diese können jederzeit (auch ohne Freigabe des Downloads) via Klick heruntergeladen werden, da diese Dateien bereits bei der Erstellung vom Nutzer hinzugefügt wurden.
Der Ersteller einer Online-Planauskunft wird per E-Mail aufgefordert die Dokumente dieser Online Planauskunft herunterzuladen, sobald der Download freigegeben wurde. Eine Online Planauskunft zu erstellen erfordert die gleiche Berechtigung/Rolle wie alle existierenden Online Planauskünfte einzusehen usw.
Bei einer Vorort-Planauskunft wird die E-Mail an den Anfragenden Nutzer geschickt. Da Vorort-Auskünfte im Auftrag anderer Personen erstellt werden, entspricht der Ersteller hier nicht dem Anfragenden. Bei einer Online-Planauskunft handelt es sich bei dem Ersteller auch um den Anfragenden.
Bei einer ALIZ-Planauskunft werden die ZIP-Daten an den Endnutzer per E-Mail versendet, sobald der Download freigegeben wurde. Ein manueller Download im Portal ist nicht möglich.
Neu erzeugen einer Online-Planauskunft

Abbildung: Bei Auswahl einer Online-Planauskunft ist der Button "Auskunft neu erzeugen" vorhanden
In der Liste für Online Planauskünfte kann über den Button "Auskunft neu erzeugen", der sich unter der Liste befindet, eine Kopie einer Online Planauskunft angelegt werden.
Diese Option ist nur für Online Planauskünfte möglich. Es ist nicht möglich mehrere Online-Planauskünfte gleichzeitig neu zu erzeugen. Es darf nur eine Planauskunft ausgewählt sein. Diese Planauskunft darf sich nicht im Status "Angelegt" befinden. Es können nur Planauskünfte neu erzeugt werden, die sich in einem anderen Status als "Angelegt" befinden (In Generierung, In Prüfung, Bereitgestellt, Geliefert, Abgebrochen und Abgewiesen).
Bei Klick auf den Button "Auskunft neu erzeugen" öffnet sich ein Pop-up-Fenster, in dem der Benutzer bestätigen soll, ob er die gewählte Online-Planauskunft wirklich neu erzeugen will. Wählt der Benutzer "Nein", so wird die Auskunft nicht neu erzeugt. Wählt der Benutzer "Ja", wird eine Kopie der Planauskunft in der Liste angelegt. Die Versionsnummer der neuen Planauskunft ist um 1 erhöht und die neue Planauskunft befindet sich im Status "Erstellt", wenn nicht der automatische Download für Online Planauskünfte aktiviert ist. Wenn der automatische Download aktiv ist, befinden sich die neuen Planauskünfte im Status "Bereitgestellt".
Die Daten der neuen Planauskunft stimmen mit den Informationen, Druckrahmen und Baustellenflächen der kopierten Planauskunft überein. Allein das Anfragedatum entspricht nun dem Datum der Neuerzeugung.
Online-Auskunft
Folgende Schritte müssen durchgeführt werden, um eine Online-Auskunft zu erstellen:
Zu Beginn muss im Hauptmenü die Schaltfläche "Planauskunft erstellen" und in der sich öffnenden Ansicht "Online Planauskunft" gewählt werden.

Abbildung: Auswahl vor Erstellung einer Planauskunft
Die Planauskunft Erstellung führt den Benutzer durch einen Wizard. Einige Schritte müssen hierbei durchgeführt werden, andere sind optional.
Auf der ersten Seite "Nutzungsbedingungen" müssen die Nutzungsbedingungen akzeptiert werden. Die zweite Seite ist die Seite "Planauskunftsdaten". Auf dieser können allgemeine Werte und Informationen zur Planauskunft eingetragen werden. Auf der dritten Seite "Einstiegslokation" ist es möglich, optional einen Startort auf der Karte auszuwählen. Auf der vierten Seite "Baustellenflächen" können dann Baustellenflächen eingezeichnet werden. Im nächsten Schritt "Druckrahmen" können dann Druckrahmen über die Baustellenflächen gelegt werden. Diese Bereiche legen die Kartenausschnitte fest, welche später in der Planauskunft enthalten sind. Auf der letzten Seite "Zusammenfassung" sieht man dann noch einmal eine Auflistung aller gemachten Eingaben.
Seite 1 - Nutzungsbedingungen
Die erste Seite zur Eingabe der Planauskunftsdaten wird geöffnet. Pflichtfelder sind mit einem "*" gekennzeichnet.
Sobald die erste Seite zur Erstellung einer Planauskunft geöffnet wurde, wurde bereits eine neue Planauskunft unter dem Status "Angelegt" erzeugt. Die Planauskunft lässt sich nun bereits in der Liste aller Online Planauskünfte im Portal und im BIS anzeigen.

Abbildung: 1. Seite zur Online-Auskunft
Auf der Seite gibt es nur eine Checkbox, die betätigt werden muss, um auf die nächste Seite wechseln zu können. Die Nutzungsbedingungen müssen akzeptiert werden. Es existieren Links unter der Checkbox, die zu den Nutzungsbedingungen und Datenschutzbestimmungen führen.
Durch den Button "Als Entwurf speichern" in der unteren linken Ecke können die eingegebenen Daten gespeichert werden. Die Planauskunft wird dann in der Liste der Online Planauskünfte mit den bereits gesetzten Werten unter dem Status "Angelegt" angezeigt und kann zu einem späteren Zeitpunkt weiter bearbeitet werden. Sollte, ohne vorheriges Speichern, die Seite zur Erstellung der Planauskunft verlassen werden (zum Beispiel über den Zurück-Button in der oberen Menüleiste oder durch Klick auf einen anderen Reiter in der linken Menüleiste), so wird ein Pop-up-Fenster mit der Warnung angezeigt, dass der Benutzer dabei ist, die Bearbeitung ohne zu Speichern abzubrechen.

Abbildung: Abbruch ohne zu Speichern
Sind die Nutzungsbedingungen akzeptiert, kann der Benutzer durch abschließende Betätigung der Schaltfläche "Weiter" auf die 2. Seite gelangen. Schlägt die Validierung fehl, findet kein Sprung auf Seite 2 statt.
Seite 2 - Planauskunftsdaten
Die zweite Seite zur Eingabe der Planauskunftsdaten wird geöffnet.

Abbildung: 2. Seite zu den Daten zur Online-Auskunft
Geeignete Werte für die Auswahl-Felder "Grund der Anfrage" und "Projekt" können nun ausgewählt werden. Dabei muss der "Grund der Anfrage" zuerst ausgewählt werden, da die Liste der "Projekte" von diesem Wert abhängig ist. Die einzelnen Werte für "Grund der Abfrage" und "Projekt" können individuell nach Bedarf konfiguriert werden (für weitere Informationen siehe in der Lovion MAPS Administrator Dokumentation). In dem hier gezeigten Beispiel können für "Grund der Anfrage" die Optionen 'Baumaßnahme', 'Planung' und 'Sonstiges' gewählt werden. Für "Projekt" können die Werte 'Gartenbau', 'Hochbau', 'Kabelnetz', 'Kanalbau', 'Rohrnetz', 'Straßenbau', 'Tiefbau' und 'Sonstiges' gewählt werden.

Abbildung: Auswahl von Werten für das Pflichtfeld "Grund der Anfrage"

Abbildung: Auswahl von Werten für das Feld "Projekt"
Neben einer optionalen Kurzbeschreibung in 255 Zeichen und einer detaillierteren Beschreibung der Planauskunft, kann nun als weiteres Eingabefeld der geplante Zeitraum angegeben werden. Rahmenbedingungen für die erlaubten Zeiträume können hierbei beliebig konfiguriert werden. Im Beispiel gilt, dass das im Feld "Startdatum" angegebene Datum nicht in der Vergangenheit und das im Feld "Enddatum" angegebene Datum nicht vor dem Startdatum liegen darf. Das Startdatum darf hierbei nicht weiter als 30 Tage in der Zukunft liegen. Für das Enddatum gilt, dass es nicht weiter als 60 Tage in der Zukunft liegen darf. Die Daten können mit Hilfe des Kalenders, der beim Anklicken des Textfeldes erscheint, ausgewählt werden. Die obere Leiste des Kalenders erlaubt die Auswahl eines Monats und des Jahres sowie das Durchschalten der Monate über die Pfeil-Icons. Der Kalender verfügt neben der Schaltfläche "schließen", durch die der Kalender geschlossen wird, auch über die Schaltfläche "löschen", durch die ein ausgewähltes Datum wieder entfernt werden kann.

Abbildung: Festlegung des geplanten Zeitraums mit Hilfe eines Kalenders
Das letzte Feld zeigt das Erstellungsdatum, das nicht editierbar ist. Es wird zu Beginn der Erstellung einer Planauskunft gesetzt und dient der internen Identifizierung. Intern wird ebenfalls der genaue Zeitpunkt der Erstellung in Sekunden gespeichert. Die Anzeige des genauen Datums erfolgt jedoch erst im BIS und in der Zusammenfassung.
Durch abschließende Betätigung der Schaltfläche "Weiter" gelangt man zur 3. Seite, sofern alle Pflichtfelder ausgefüllt wurden. Durch einen Klick auf "Zurück" ist es möglich zur 1. Seite zurückzukehren und dort Änderungen vorzunehmen.
Der Button "Als Entwurf speichern" ermöglicht es, die Daten zu speichern, um die Bearbeitung zu einem späteren Zeitpunkt fortzusetzen.
Planauskunftsdaten mit den DWG/DXF Rollen
Verfügt der Benutzer über die MAPS Rollen DWG/DXF so wird dem Benutzer noch eine weitere Option angeboten.

Abbildung: DWG/DXF Erweiterung
Der Benutzer kann auswählen, ob die Planauskunft die DWG und/oder DXF Erweiterung enthalten soll.
Die beiden Rollen existieren unabhängig voneinander, sodass es auch möglich ist, nur einen der beiden Typen auswählen zu können.

Abbildung: Nur DXF Erweiterung
Seite 3 Einstiegslokation
Die dritte Seite zur Eingabe einer Adresse wird geöffnet. Diese Eingabe ist optional.

Abbildung: 3. Seite zur Online-Auskunft
Es kann nach einer Adresse gesucht werden, an der die Maßnahme stattfinden soll. Dazu gibt es ein Suchfeld, das ab dem ersten Zeichen Suchvorschläge macht. Es werden die ersten 30 Treffer angezeigt. Anschließend muss eine konkrete Adresse inklusive einer Hausnummer ausgewählt werden.
Abbildung: Auswahl von Straße und Adresse mit Hausnummer
Es kann ebenfalls nach einem Flurstück an der die Maßnahme stattfinden soll gesucht werden. Diese Funktion muss vom Betreiber zur Verfügung gestellt werden:

Abbildung: Auswahl eines Flurstücks
Nach der Auswahl zoomt der Kartenausschnitt automatisch zur Adresse oder dem Flurstück und markiert diese. Die Markierung der Position bleibt auch auf den nachfolgenden Seiten "Baustellenflächen" und "Druckrahmen" erhalten.
Die Karte weist dieselben Features auf, über die auch die Karte auf der Übersichtsseite verfügt: Vergrößern und Verkleinern über die beiden Icons auf der linken Seite der Karte, wobei das Zoomen auch über das Drehen des Mausrads + STRG möglich ist. Ein Verschieben des Kartenausschnitts ist mittels gedrückter Maustaste möglich. Im linken unteren Bereich der Karte kann ausgewählt werden in welchem Koordinatenformat die Positionen angegeben werden sollen. Auswählbar sind x/y Koordinaten in Metern, Millimetern oder in GMS nach WGS84. Wenn sich die Maus über die Karte bewegt, werden die jeweiligen Koordinaten unten angezeigt.

Abbildung: Kartenausschnitt mit ausgewählter Adresse
Durch abschließende Betätigung der Schaltfläche "Weiter" gelangt man zur 4. Seite. Durch einen Klick auf "Zurück" ist es möglich zur 2. Seite zurückzukehren und dort Änderungen vorzunehmen.
Der Button "Als Entwurf speichern" ermöglicht es, die Daten zu speichern, um die Bearbeitung zu einem späteren Zeitpunkt fortzusetzen.
Seite 4 Baustellenflächen
Die vierte Seite zur Eingabe von Baustellenflächen wird geöffnet. Diese Eingabe ist optional.

Abbildung: 4. Seite zur Online-Auskunft
Zu Beginn ist der gleiche Kartenausschnitt zu sehen wie auf der vorangegangenen Seite zur Adressnavigation. Es sind folgende Aktionen möglich:
- Baustellenflächen einzeichnen (Fläche)
- Pufferlinie einzeichnen (Linie)
- Ausgewählte Baustellenfläche löschen (Lösche Auswahl)
- Alle Baustellenflächen löschen (Lösche alle)
- Informationen zu Baustellenflächen anzeigen/ausblenden (Informationen)
Mit Betätigen der Funktion "Fläche" kann der Anwender durch mehrere Mausklicks ein Polygon als Baustellenfläche auf der Karte zeichnen. Mit einem Doppelklick wird das Polygon geschlossen. Die nachfolgende Abbildung zeigt eine geschlossene (rot) und eine noch ungeschlossene (blau) Baustellenfläche.
Um die Erstellung einer Baustellenfläche zu beenden, muss entweder das Polygon geschlossen oder ein weiteres Mal auf den Button "Fläche" geklickt werden. Bei einem erneuten Klick auf "Fläche" werden begonnene aber nicht beendete Baustellenflächen entfernt.

Abbildung: Geöffnete und geschlossene Baustellenflächen
Mit Betätigen der Funktion "Linie" kann der Anwender durch mehrere Mausklicks eine Linie mit Puffer als Baustellenfläche auf der Karte zeichnen. Mit einem Doppelklick wird der letzte Punkt gesetzt und die Bearbeitung beendet. Die nachfolgende Abbildung zeigt eine abgeschlossene (rot) und eine noch nicht abgeschlossene (blau) Pufferlinie.
Um die Erstellung einer Pufferlinie zu beenden, muss entweder die Bearbeitung per Doppelklick beendet oder ein weiteres Mal auf den Button "Linie" geklickt werden. Bei einem erneuten Klick auf "Linie" werden begonnene aber nicht beendete Pufferlinien entfernt. Für eine selektierte Pufferlinie kann die Größe des Puffers entsprechend angepasst werden.
Diese Funktion kann optional durch den Betreiber zur Verfügung gestellt werden.

Abbildung: Geöffnete und geschlossene Pufferlinie
Die Funktion "Lösche Auswahl" erlaubt es eine markierte Baustellenfläche zu entfernen. Die zu löschende Baustellenfläche muss markiert werden. Hierzu wird die Baustellenfläche via Klick ausgewählt. Der Benutzer muss sich dazu im "Verschiebe"-Modus befinden, der automatisch nach der Ausführung einer Option (beispielsweise "Fläche") einsetzt oder manuell über einen Klick auf das "Verschiebe"-Symbol (Hand) im linken Bildbereich gestartet wird. Sobald die zu löschende Baustellenfläche markiert ist, kann sie über einen Klick auf den Button "Lösche Auswahl" entfernt werden. Es ist nicht möglich mehrere Baustellenflächen gleichzeitig zu markieren.
Wird gewünscht mehrere Baustellenflächen zu entfernen, so kann die Option "Lösche alle" genutzt werden. Bei Klick werden alle sich auf der Karte befindenden Baustellenflächen entfernt.
Sobald eine Baustellenfläche aus dem "Verschiebe"-Modus angeklickt wurde, kann sie bearbeitet werden. Via Drag and Drop kann die Baustellenfläche auf der Karte verschoben werden. Es ist auch möglich die Baustellenfläche über die Karte hinaus zu bewegen.
Sobald eine Baustellenfläche markiert wurde, sind Ankerpunkte an den Ecken und in den Mitten der jeweiligen Seiten zu sehen (siehe Abbildung "Markierte Baustellenfläche mit Ankerpunkten"). Durch Klick auf die Punkte kann die Baustellenfläche über Drag and Drop vergrößert und verkleinert werden. Rechts unten neben der Fläche befindet sich ebenfalls ein Kreissymbol, über das die Fläche rotiert werden kann.

Abbildung: Markierte Baustellenfläche mit Ankerpunkten
Die Länge und Fläche ausgewählter Baustellenflächen die als gepufferte Linie erstellt wurden, werden auf der rechten Seite angezeigt.
Zusätzlich können für diese Flächen die Puffergröße und die Stützpunkte der Linie bearbeitet werden. Der Pufferbereich kann für ausgewählte Flächen über den Schieberegler auf der rechten Seite angepasst werden. Um die Stützpunkte der Linie zu Bearbeiten, wird, sobald sich der Mauszeiger über der betreffenden Linie (gelb) befindet, ein blauer Kreis auf der Linie sichtbar. Dieser kann verwendet werden um einen Stützpunkt per Drag and Drop zu verschieben. Wenn bereits ein Stützpunkt vorliegt wird dieser eingerastet. Falls kein Stützpunkt in der Nähe existiert, wird ein neuer hinzugefügt.

Abbildung: Markierte Baustellenfläche mit Stützpunkten
Die zusätzlichen Möglichkeiten zur Bearbeitung der als gepufferten Linie erstellten Flächen stehen nur zur Verfügung, wenn nach dem Erstellen die aktuelle Ansicht beibehalten wird. Falls per "Zurück" oder "Weiter" zu einem anderen Schritt navigiert wird, sind diese Bearbeitungen nach der Rückkehr nicht mehr möglich. Sollten dennoch Anpassungen notwendig sein, müssen die betroffenen Flächen gelöscht und neu eingezeichnet werden.
Innerhalb der Baustellenflächeninformationen wird die Gesamtfläche aller eingezeichneten Baustellenflächen sowie die Anzahl dargestellt.
Die Baustellenflächeninformationen werden konstant aktualisiert beim Bearbeiten oder Einzeichnen von Baustellenflächen. Sollte der maximale Wert eines Parameters überschritten sein, so ist es nicht möglich zur nächsten Seite zu wechseln. Es erscheint daraufhin unten rechts auf der Karte im Hinweisfenster eine Fehlermeldung.
Die Baustellenflächeninformationen können über einen Klick auf den Button "Information" in der rechten Leiste ein- und ausgeblendet werden.
Das Hinweisfenster unten rechts ist immer zu sehen.

Abbildung: Beispiel Baustellenflächeninformationen
Die Standardfunktionen der Karte - Vergrößern, Verkleinern und Vollbild - können eingesetzt werden über einen Klick auf das entsprechende Symbol in der linken Leiste der Karte. Der Zoom der Karte ist zusätzlich über das Drehen des Mausrads + STRG möglich.
Im linken unteren Bereich der Karte kann ausgewählt werden in welchem Koordinatenformat die Positionen angegeben werden sollen. Auswählbar sind x/y Koordinaten in Metern, Millimetern oder in GMS nach WGS84. Wenn sich die Maus über die Karte bewegt werden die jeweiligen Koordinaten unten angezeigt.
Es ist möglich einen Koordinaten-Lokator (unterster Button in der linken Leiste der Karte) zu benutzen, um zu den eingegebenen Koordinaten auf der Karte zu springen. Bei Klick auf den Koordinaten-Lokator öffnet sich ein Fenster, in dem X- und Y-Koordinaten eingegeben werden können. Dann kann die Einheit ausgewählt werden, in der die Koordinaten eingegeben werden. Die Eingabe kann in Metern, Zentimetern und Millimetern erfolgen. Durch das Bestätigen der Eingabe (Klick auf "Ok") wird zu dem Punkt auf der Karte gesprungen.

Abbildung: Koordinaten-Lokator
Über das Themen-Icon links oben in der Karte können bestimmte Themen der Karte angezeigt werden. Ein Benutzer mit Rolle MAPS Online Planauskunft hat in der Regel nur das Recht die Standard-Hintergrundkarte zu sehen.

Abbildung: Themen für Ersteller einer Online Planauskunft
Über den Menüpunkt "Ansicht" (Icon neben Themen) kann eine Kombination verschiedener Themen gespeichert werden. Das Standard Online-Auskunfts Benutzer hat hier in der Regel nur ein Thema.
Für weitere Informationen zu Themen und Ansichten bitte die Lovion VIEW Dokumentation oder das Kapitel Vorort Auskünfte im Abschnitt Baustellenflächen beachten.
Durch abschließende Betätigung der Schaltfläche "Weiter" gelangt man zur 5. Seite. Durch einen Klick auf "Zurück" ist es möglich zur vorherigen Seite zurückzukehren und dort Änderungen vorzunehmen.
Seite 5 Druckrahmen
Die fünfte Seite zur Eingabe von Druckrahmen wird geöffnet. Initial wird der gleiche Kartenausschnitt gezeigt wie auf den beiden vorangegangenen Seiten nach Eingabe einer Adresse und nach dem Erstellen von Baustellenflächen. Die Karte zeigt alle Baustellenflächen an.

Abbildung: 5. Seite zur Online-Auskunft
Es sind folgende Aktionen möglich:
- Druckrahmen hinzufügen mit ausgewähltem Papierformat und Maßstab (Hinzufügen)
- Druckrahmen automatisch hinzufügen mit ausgewähltem Papierformat und Maßstab (Automatisch)
- Ausgewählten Druckrahmen duplizieren (Duplizieren)
- Ausgewählten Druckrahmen löschen (Auswahl löschen)
- Alle Druckrahmen löschen (Alle löschen)
- Informationen zu Druckrahmen anzeigen/ausblenden (Informationen)
Im Folgenden werden die Funktionalitäten beschrieben, welche ermöglichen, im Kartenfenster zu navigieren und Druckrahmen zu setzen.
Druckrahmen setzen
Durch Betätigen der Schaltfläche "Hinzufügen" wird ein neuer Druckrahmen im aktuellen Format gesetzt. Das Format lässt sich mit den beiden Buttons oberhalb des Buttons "Hinzufügen" auswählen.

Abbildung: Auswahl von Druckrahmenformat und Druckrahmenmaßstab
Es existieren drei Papierformate "A4 Hoch", "A4 Quer" und "A3 Hoch". Ebenso existieren drei Maßstäbe "1:500", "1:250" und "1:100".
Druckrahmen erscheinen in der Mitte des angezeigten Kartenabschnitts. Die Druckrahmen sind nummeriert. Druckrahmen können übereinader liegen.
Wenn der erschienene Druckrahmen ausgewählt wird, lässt er sich mit gedrückter Maustaste an die gewünschte Position verschieben.
Durch Klick auf das Kreis-Icon rechts unten am Druckrahmen (bei Klick auf den Druckrahmen sichtbar) kann der Druckrahmen rotiert werden, indem mit der Maus in die entsprechende Richtung gezogen wird.

Abbildung: Druckrahmen Rotation
Gesetzte Druckrahmen werden mit einer halbtransparenten Druckrahmenvorschau in der Karte angezeigt.
Die nachfolgende Abbildung hat drei Druckrahmen in unterschiedlichen Formaten und Maßstäben gesetzt.
Stellen in Druckrahmen, die sich mit anderen Druckrahmen überlappen, werden farblich dunkler dargestellt.

Abbildung: Gesetzte Druckrahmen
Wie viele Druckrahmen noch gesetzt werden können, wird in der Druckrahmeninformation im linken unteren Kartenbereich angezeigt. Dabei wird zwischen den möglichen Druckrahmenformaten unterschieden. Es ist beliebig wählbar von welchen Druckrahmen wie viele gesetzt werden.
Abbildung: Anzahl der Druckrahmen in Abhängigkeit vom gewählten Format
Es muss mindestens ein Druckrahmen gesetzt werden, damit die Schaltfläche "Weiter" betätigt werden kann. Wenn kein Druckrahmen gesetzt ist, wird in der Infobox unten rechts der Hinweis angezeigt, dass Druckrahmen hinzugefügt werden müssen (siehe Abbildung: 4. Seite zur Online-Auskunft).
Beim Setzen von Druckrahmen ist zu beachten, dass mindestens ein Druckrahmen gesetzt sein muss. Sollten keine Baustellenflächen existieren, so muss trotzdem ein Druckrahmen gesetzt werden.
Auch ist es nicht möglich, ohne das Setzen eines Druckrahmens, das Bearbeitungsfenster zu verlassen (beispielsweise durch einen Klick auf das Zurück-Icon in der oberen Menüleiste). Sollte versucht werden das Bearbeitungsfenster zu verlassen, ohne dass ein Druckrahmen gesetzt wurde, so erscheint eine Warnung.
Es ist nicht nötig, dass die gesetzten Druckrahmen die Baustellenflächen berühren.
Automatisch Druckrahmen setzen (optional)
Durch Betätigen der Schaltfläche "Automatisch hinzufügen" werden automatisch Druckrahmen gesetzt, welche die Baustellenflächen abdecken. Die automatischen Druckrahmen werden in dem Format und dem Maßstab gesetzt, die aktuell eingestellt sind. Bei einer Einstellung von "A4 Quer" und "1:100" werden nur automatische Druckrahmen mit diesem Format erzeugt.
Es werden dann eventuell mehrere aneinandergereihte Druckrahmen gesetzt, die dabei alle eingezeichneten Baustellenflächen abdecken.
Druckrahmen, die vorher manuell gesetzt wurden, werden durch diese Option überschrieben.
Gesetzte Druckrahmen werden mit einer halbtransparenten Druckrahmenvorschau in der Karte angezeigt.

Abbildung: Automatischer Trassenplot als Druckrahmenvorschau
Die Anzahl der setzbaren Druckrahmen ist in der Regel begrenzt. Wie viele Druckrahmen man noch setzen kann, wird in der Druckrahmeninformation angezeigt. Falls für den Trassenplot nicht genügend verfügbare Druckrahmen vorhanden sind, wird eine Meldung ausgegeben und die Druckrahmen werden bis zur maximal verfügbaren Anzahl gesetzt.
Es wird im automatischen Modus nicht zwischen Druckrahmen gewechselt.
Wenn keine Baustellenfläche auf der Karte existiert, ist es nicht möglich die Funktion "Automatisch hinzufügen" zu nutzen.
Druckrahmen duplizieren
Mit Hilfe der Funktion "Duplizieren" können Kopien von gesetzten Druckrahmen erstellt werden. Dafür muss der betreffende Druckrahmen zunächst mit einem Klick ausgewählt werden. Das "Duplizieren" erzeugt dann einen neuen Druckrahmen mit demselben Format und Maßstab.
Alle Druckrahmen löschen
Ist mindestens ein Druckrahmen gesetzt, kann die Schaltfläche "Alle löschen" betätigt werden, sodass alle gesetzten Druckrahmen gelöscht werden. Der entsprechende Zähler der Druckrahmen, der angibt wie viele noch gesetzt werden können, wird dann wieder auf 0 gesetzt.
Lösche Auswahl
Ein gesetzter Druckrahmen kann via Klick ausgewählt werden und über die Betätigung des Buttons "Auswahl Löschen" entfernt werden. Es können nicht mehrere Druckrahmen gleichzeitig ausgewählt werden. Der Zähler für Druckrahmen wird nach dem Löschen eines Druckrahmens entsprechend angepasst.
Karten-Optionen
Es ist möglich dieselben Kartenfunktionen wie auf der Seite "Baustellenflächen" zu nutzen. Zu den Optionen gehören: Vollbild, Vergrößern, Verkleinern, Verschieben, Koordinaten-Lokator, Themen und Ansicht.
Siehe im Abschnitt "Baustellenflächen" für eine genaue Erklärung der einzelnen Funktionen.
Nach dem Setzen bzw. dem automatischen Setzen von Druckrahmen gelangt man durch abschließende Betätigung der Schaltfläche "Weiter" zur 6. Seite. Durch einen Klick auf "Zurück" ist es möglich zur vorherigen Seite zurückzukehren und dort Änderungen vorzunehmen.
Der Button "Als Entwurf speichern" ermöglicht es, die Daten zu speichern, um die Bearbeitung zu einem späteren Zeitpunkt fortzusetzen.
Seite 6 Zusammenfassung
Die sechste und letzte Seite zur zusammenfassenden Ansicht der Planauskunftsdaten wird geöffnet.

Abbildung: 6. Seite zur Online-Auskunft
Die Blöcke Planauskunftsdaten und Baustellenflächen zeigen die Informationen der jeweiligen Abschnitte. Die Blöcke lassen sich durch einen Klick auf die Pfeil-Icons an den Seiten auf- und zuklappen.

Abbildung: 6. Seite zur Online-Auskunft aufgeklappt
In dem Bereich Planauskunftsdaten, werden die gemachten Angaben aufgelistet. Durch einen Klick auf den Button "Angaben bearbeiten" öffnet sich die Seite "Planauskunftsdaten", sodass die Werte überarbeitet werden können.
Sollte der Benutzer über die MAPS Rollen DWG/DXF verfügen, so wird der Tag für DXF und DWG ebenfalls in der Übersicht aufgeführt. Sollte der Benutzer nur über eine der beiden Rollen verfügen, so wird nur das vorhandene Attribut angezeigt.

Abbildung: DWG/DXF Attribut in der Zusammenfassung
Der Bereich Baustellenflächen zeigt die Baustellenflächen und die gesetzten Druckrahmen auf der Karte. Es werden immer alle Druckrahmen und Baustellenflächen angezeigt. Durch Klick auf den Button "Angaben bearbeiten" wird die Seite "Baustellenflächen" erneut geöffnet.
Es ist auch möglich durch alle vorherigen Seiten zu navigieren und Änderungen durchführen, indem in der oberen Leiste eine Seite ausgewählt wird. Dies ist auch auf den anderen Seiten möglich, jedoch kann immer nur zu vorhergehenden Seiten navigiert werden.

Abbildung: Navigationsleiste
Antrag versenden
Mit dem Betätigen der Funktion "Formular senden" erhält diese "angelegte" Planauskunft den Status "Generierung". Alle Daten werden in der Übersicht über alle Online Planauskünfte gezeigt, können aber nicht mehr verändert werden. Bei Ansicht der Planauskunft aus der Übersicht, wird die Seite "Zusammenfassung" angezeigt.
Vorort-Auskunft
Wichtig: Die Vorort-Auskunft ist eine Funktionalität, die den externen Endbenutzern grundsätzlich nicht zur Verfügung steht. Sie ist vielmehr dazu gedacht, dass Mitarbeiter des Anbieters von Lovion MAPS mit dieser Funktion Auskünfte im Auftrag für andere Benutzer erstellen.
Folgende Schritte müssen durchgeführt werden, um eine Vorort-Auskunft zu erstellen:
Zu Beginn muss im Hauptmenü die Schaltfläche "Planauskunft erstellen" und in der sich öffnenden Ansicht "Vorort Planauskunft" gewählt werden.

Abbildung: Auswahl vor Erstellung einer Planauskunft
Die Planauskunft kann durch das Ausfüllen von sieben Seiten erstellt werden. Einige Optionen müssen hierbei durchgeführt werden, andere sind optional.
Die erste Seite ist die Seite "Planauskunftsdaten". Auf dieser können allgemeine Werte und Informationen zur Planauskunft eingetragen werden. Auf der zweiten Seite "Anfragender Nutzer" werden Daten zu dem Anfragenden, in dessen Auftrag die Planauskunft erstellt wird, gespeichert. Die dritte Seite "Einstiegslokation" ermöglicht es einen Startort auf der Karte auszuwählen. Auf der vierten Seite "Baustellenflächen" können dann zugehörige Baustellenflächen eingezeichnet werden. Um diese werden auf der fünften Seite "Druckrahmen" Druckrahmen gelegt. Diese Bereiche legen die Ansichten fest, die später der Endnutzer erhält. Die nächste Seite "Dokumente" ermöglicht es dem Ersteller Dokumente der Planauskunft beizufügen. Auf der letzten Seite "Zusammenfassung" sieht der Ersteller der Planauskunft noch einmal eine Auflistung der gesetzten Werte.
Seite 1 - Planauskunftsdaten
Die erste Seite zur Eingabe der Planauskunftsdaten wird geöffnet. Pflichtfelder sind mit einem "*" gekennzeichnet. Diese können beliebig konfiguriert werden.
Sobald die erste Seite zur Erstellung einer Planauskunft geöffnet wurde, wurde bereits eine neue Planauskunft unter dem Status "Angelegt" erzeugt. Die Planauskunft lässt sich nun bereits in der Liste aller Vorort Planauskünfte im Portal und im BIS anzeigen.

Abbildung: 1. Seite zu den Daten zur Vorort-Auskunft
Geeignete Werte für die Select-Felder "Grund der Anfrage" und "Projekt" können nun ausgewählt werden. Dabei muss der "Grund der Anfrage" zuerst ausgewählt werden, da die Liste der "Projekte" von diesem Wert abhängig ist. Die einzelnen Werte für "Grund der Abfrage" und "Projekt" können individuell nach Bedarf konfiguriert werden (für weitere Informationen siehe in der Lovion MAPS Administrator Dokumentation). In dem hier verwendeten Demomodell können für "Grund der Anfrage" die Optionen 'Baumaßnahme', 'Planung' und 'Sonstiges' gewählt werden. Für "Projekt" können die Werte 'Gartenbau', 'Hochbau', 'Kabelnetz', 'Kanalbau', 'Rohrnetz', 'Straßenbau', 'Tiefbau' und 'Sonstiges' gewählt werden.

Abbildung: Auswahl von Werten für das Pflichtfeld "Grund der Anfrage"

Abbildung: Auswahl von Werten für das Feld "Projekt"
Neben einer optionalen Kurzbeschreibung in 255 Zeichen und einer detaillierteren Beschreibung der Planauskunft kann nun als weiteres Eingabefeld der geplante Zeitraum angegeben werden. Rahmenbedingungen für die erlaubten Zeiträume können hierbei beliebig konfiguriert werden. Im Beispiel gilt, dass das im Feld "Startdatum" angegebene Datum nicht in der Vergangenheit und das im Feld "Enddatum" angegebene Datum nicht vor dem Startdatum liegen darf. Das Startdatum darf hierbei nicht weiter als 30 Tage in der Zukunft liegen. Für das Enddatum gilt, dass es nicht weiter als 60 Tage in der Zukunft liegen darf. Die Daten können mit Hilfe des Kalenders, der beim Anklicken des Textfeldes erscheint, ausgewählt werden. Die obere Leiste des Kalenders erlaubt die Auswahl eines Monats und des Jahres sowie das Durchschalten der Monate über die Pfeil-Icons. Der Kalender verfügt neben der Schaltfläche "schließen", durch die der Kalender geschlossen wird, auch über die Schaltfläche "löschen", durch die ein ausgewähltes Datum wieder entfernt werden kann.

Abbildung: Festlegung des geplanten Zeitraums mit Hilfe eines Kalenders
Als nächstes müssen die Typen der Anfrage und der Auslieferung ausgewählt werden. Es handelt sich um Pflichtfelder. Die jeweils zur Verfügung stehenden Typen sind über eine Konfiguration festzulegen. Die Konfiguration befindet sich in der enumerations.xml Datei im Verzeichnis config_bis\MAPS\Repositories der Lovion Installation. Im Demomodell sind im Fall der "Anfrage" bzw. "Auslieferung" folgende Typen möglich:
Abbildung: Auswahl des Typs der Anfrage
Als Anfragetypen können "Persönlich", "Online/Email", "Schriftlich" oder "Telefonisch" gewählt werden. Der Typ gibt an, auf welche Weise die Anfrage für diese Planauskunft kam. Je nachdem, ob persönlich, per Mail, telefonisch oder schriftlich angefragt wurde.
Abbildung: Auswahl des Typs der Auslieferung
Als Auslieferungstypen können "Postalisch", "Download", "Fax", "Abholer", "E-Mail", "Leerauskunft" oder "Automatisch" gewählt werden. Für die Typen "Postalisch", "Fax" und "E-Mail" ist es vorgesehen, die Daten über das entsprechende Medium zu versenden. Der Typ "Download" soll die Auskunft online zum Download anbieten, wobei über den Typ "Automatisch" es ebenfalls erlaubt ist, die Auskunft online herunterzuladen. Dies soll jedoch automatisch geschehen. Bei dem Typ "Abholer", kommt der Anfragende persönlich vorbei, um die Auskunft zu erhalten. Bei einer "Leerauskunft" können dem Anfragenden keine Daten übermittelt werden (beispielsweise, da die Daten nicht vorliegen).
Die jeweiligen Auslieferungstypen können je nach Konfiguration zu unterschiedlichen Status der Planauskünfte führen. Auch können über Konfigurationen Auskünfte eines bestimmten Typs automatisch zum Download bereitgestellt werden.
Die genauen Konfigurationen werden im Kapitel Auskunftsliste einsehen dargestellt.
Das letzte Feld zeigt das Erstellungsdatum, das nicht editierbar ist. Es wird zu Beginn der Erstellung einer Planauskunft gesetzt und dient der internen Identifizierung. Intern wird ebenfalls der genaue Zeitpunkt der Erstellung in Sekunden gespeichert. Die Anzeige des genauen Datums erfolgt jedoch erst im BIS und in der Zusammenfassung.
Durch den Button "Als Entwurf speichern" in der unteren linken Ecke können die eingegebenen Daten gespeichert werden. Die Planauskunft wird dann in der Liste der Vorort Planauskünfte mit den bereits gesetzten Werten unter dem Status "Angelegt" angezeigt und kann zu einem späteren Zeitpunkt weiterbearbeitet werden. Sollte, ohne vorheriges Speichern, die Seite zur Erstellung der Planauskunft verlassen werden (zum Beispiel über den Zurück-Button in der oberen Menüleiste oder durch Klick auf einen anderen Reiter in der linken Menüleiste), so wird ein Pop-up-Fenster mit der Warnung angezeigt, dass der Benutzer dabei ist, die Bearbeitung ohne zu Speichern abzubrechen.

Abbildung: Abbruch ohne zu Speichern
Sind alle gewünschten Daten eingegeben, kann der Benutzer durch abschließende Betätigung der Schaltfläche "Weiter" auf die 2. Seite gelangen. Dabei wird validiert, ob alle Pflichtfelder gesetzt sind und ob die Daten des geplanten Zeitraums sinnvoll sind (s.o.). Schlägt die Validierung fehl, findet kein Sprung auf Seite 2 statt.
Planauskunftsdaten mit den DWG/DXF Rollen
Verfügt der Benutzer über die MAPS Rollen DWG/DXF so wird dem Benutzer noch eine weitere Option angeboten.

Abbildung: DWG/DXF Erweiterung
Der Benutzer kann auswählen, ob die Planauskunft die DWG und/oder DXF Erweiterung enthalten soll.
Die beiden Rollen existieren unabhängig voneinander, sodass es auch möglich ist, nur einen der beiden Typen auswählen zu können.

Abbildung: Nur DXF Erweiterung
Seite 2 Anfragender Nutzer
Die zweite Seite zur Eingabe des anfragenden Nutzers wird geöffnet. Hier wird der Nutzer eingetragen, für den dieser Planauskunftsantrag erstellt wird. An diesen Nutzer soll auch später die E-Mail mit den Informationen versendet werden.
Im Feld "Anfragender Nutzer" kann nach einem vorhandenen Benutzer gesucht werden. Dies ist allerdings optional bzw. eine Vorort-Auskunft benötigt keinen vorhandenen Benutzer im System.
Falls der gesuchte Nutzer nicht in der Suche erscheint, kann dieser über Lovion RELATIONS im Lovion BIS zuvor angelegt werden. Siehe hierzu die Dokumentation zu Lovion RELATIONS.
Alternativ können die Benutzerdaten manuell an der Vorort-Auskunft eingegeben werden.

Abbildung: 2. Seite zur Vorort-Auskunft
Wenn ein Benutzer ausgewählt wurde, werden die Daten des Benutzers, automatisch in dem abgebildeten Formular übernommen eingetragen.
Die Daten können in diesem Schritt noch weiter ergänzt und bearbeitet werden. Eine Validierung der Felder findet nicht statt.
Durch abschließende Betätigung der Schaltfläche "Weiter" gelangt man zur 3. Seite. Durch einen Klick auf "Zurück" ist es möglich zur 1. Seite zurückzukehren und dort Änderungen vorzunehmen.
Der Button "Als Entwurf speichern" ermöglicht es, die Daten zu speichern, um die Bearbeitung zu einem späteren Zeitpunkt fortzusetzen.
Seite 3 Einstiegslokation
Die dritte Seite zur Eingabe einer Adresse wird geöffnet. Diese Eingabe ist optional.

Abbildung: 3. Seite zur Vorort-Auskunft
Es kann nach einer Adresse gesucht werden, an der die Maßnahme stattfinden soll. Dazu gibt es ein Suchfeld, das ab dem ersten Zeichen Suchvorschläge macht. Es werden die ersten 30 Treffer angezeigt. Anschließend muss eine konkrete Adresse inklusive einer Hausnummer ausgewählt werden.
Abbildung: Auswahl von Straße und Adresse mit Hausnummer
Es kann ebenfalls nach einem Flurstück an der die Maßnahme stattfinden soll gesucht werden. Diese Funktion muss vom Betreiber zur Verfügung gestellt werden:

Abbildung: Auswahl eines Flurstücks
Nach der Auswahl zoomt der Kartenausschnitt automatisch zur Adresse oder dem Flurstück und markiert diese. Die Markierung der Position bleibt auch auf den nachfolgenden Seiten "Baustellenflächen" und "Druckrahmen" erhalten.
Die Karte weist dieselben Features auf, über die auch die Karte auf der Übersichtsseite verfügt: Vergrößern und Verkleinern über die beiden Icons auf der linken Seite der Karte, wobei das Zoomen auch über das Drehen des Mausrads + STRG möglich ist. Ein Verschieben des Kartenausschnitts ist mittels gedrückter Maustaste möglich. Im linken unteren Bereich der Karte kann ausgewählt werden in welchem Koordinatenformat die Positionen angegeben werden sollen. Auswählbar sind x/y Koordinaten in Metern, Millimetern oder in GMS nach WGS84. Wenn sich die Maus über die Karte bewegt, werden die jeweiligen Koordinaten unten angezeigt.

Abbildung: Kartenausschnitt mit ausgewählter Adresse
Durch abschließende Betätigung der Schaltfläche "Weiter" gelangt man zur 4. Seite. Durch einen Klick auf "Zurück" ist es möglich zur 2. Seite zurückzukehren und dort Änderungen vorzunehmen.
Der Button "Als Entwurf speichern" ermöglicht es, die Daten zu speichern, um die Bearbeitung zu einem späteren Zeitpunkt fortzusetzen.
Seite 4 Baustellenflächen
Die vierte Seite zur Eingabe von Baustellenflächen wird geöffnet. Diese Eingabe ist optional.

Abbildung: 4. Seite zur Vorort-Auskunft
Zu Beginn ist der gleiche Kartenausschnitt zu sehen wie auf der vorangegangenen Seite zur Adressnavigation. Es sind folgende Aktionen möglich:
- Baustellenflächen einzeichnen (Fläche)
- Pufferlinie einzeichnen (Linie)
- Ausgewählte Baustellenfläche löschen (Lösche Auswahl)
- Alle Baustellenflächen löschen (Lösche alle)
- Informationen zu Baustellenflächen anzeigen/ausblenden (Informationen)
Mit Betätigen der Funktion "Fläche" kann der Anwender durch mehrere Mausklicks ein Polygon als Baustellenfläche auf der Karte zeichnen. Mit einem Doppelklick wird das Polygon geschlossen. Die nachfolgende Abbildung zeigt eine geschlossene (rot) und eine noch ungeschlossene (blau) Baustellenfläche.
Um die Erstellung einer Baustellenfläche zu beenden, muss entweder das Polygon geschlossen werden oder ein weiteres Mal auf den Button "Fläche" geklickt werden. Bei einem erneuten Klick auf "Fläche" werden begonnene aber nicht beendete Baustellenflächen entfernt.

Abbildung: Geöffnete und geschlossene Baustellenflächen
Mit Betätigen der Funktion "Linie" kann der Anwender durch mehrere Mausklicks eine Linie mit Puffer als Baustellenfläche auf der Karte zeichnen. Mit einem Doppelklick wird der letzte Punkt gesetzt und die Bearbeitung beendet. Die nachfolgende Abbildung zeigt eine abgeschlossene (rot) und eine noch nicht abgeschlossene (blau) Pufferlinie.
Um die Erstellung einer Pufferlinie zu beenden, muss entweder die Bearbeitung per Doppelklick beendet oder ein weiteres Mal auf den Button "Linie" geklickt werden. Bei einem erneuten Klick auf "Linie" werden begonnene aber nicht beendete Pufferlinien entfernt. Für eine selektierte Pufferlinie kann die Größe des Puffers entsprechend angepasst werden.
Diese Funktion kann optional durch den Betreiber zur Verfügung gestellt werden.

Abbildung: Geöffnete und geschlossene Pufferlinie
Die Funktion "Lösche Auswahl" erlaubt es eine markierte Baustellenfläche zu entfernen. Die zu löschende Baustellenfläche muss markiert werden. Hierzu wird die Baustellenfläche via Klick ausgewählt. Der Benutzer muss sich dazu im "Verschiebe"-Modus befinden, der automatisch nach der Ausführung einer Option (beispielsweise "Fläche") einsetzt oder manuell über einen Klick auf das "Verschiebe"-Symbol (Hand) im linken Bildbereich gestartet wird. Sobald die zu löschende Baustellenfläche markiert ist, kann sie über einen Klick auf den Button "Lösche Auswahl" entfernt werden. Es ist nicht möglich mehrere Baustellenflächen gleichzeitig zu markieren.
Wird gewünscht mehrere Baustellenflächen zu entfernen, so kann die Option "Lösche alle" genutzt werden. Bei Klick werden alle sich auf der Karte befindenden Baustellenflächen entfernt. Die Option ist nicht rückgängig zu machen.
Sobald eine Baustellenfläche aus dem "Verschiebe"-Modus angeklickt wurde, kann sie bearbeitet werden. Via Drag and Drop kann die Baustellenfläche auf der Karte verschoben werden. Es ist auch möglich die Baustellenfläche über die Karte hinaus zu bewegen.
Sobald eine Baustellenfläche markiert wurde, sind Ankerpunkte an den Ecken und in den Mitten der jeweiligen Seiten zu sehen (siehe Abbildung "Markierte Baustellenfläche mit Ankerpunkten"). Durch Klick auf die Punkte kann die Baustellenfläche über Drag and Drop vergrößert und verkleinert werden. Rechts unten neben der Fläche befindet sich ebenfalls ein Kreissymbol, über das die Fläche rotiert werden kann.

Abbildung: Markierte Baustellenfläche mit Ankerpunkten
Die Länge und Fläche ausgewählter Baustellenflächen die als gepufferte Linie erstellt wurden, werden auf der rechten Seite angezeigt.
Zusätzlich können für diese Flächen die Puffergröße und die Stützpunkte der Linie bearbeitet werden. Der Pufferbereich kann für ausgewählte Flächen über den Schieberegler auf der rechten Seite angepasst werden. Um die Stützpunkte der Linie zu Bearbeiten, wird, sobald sich der Mauszeiger über der betreffenden Linie (gelb) befindet, ein blauer Kreis auf der Linie sichtbar. Dieser kann verwendet werden um einen Stützpunkt per Drag and Drop zu verschieben. Wenn bereits ein Stützpunkt vorliegt wird dieser eingerastet. Falls kein Stützpunkt in der Nähe existiert, wird ein neuer hinzugefügt.

Abbildung: Markierte Baustellenfläche mit Stützpunkten
Die zusätzlichen Möglichkeiten zur Bearbeitung der als gepufferten Linie erstellten Flächen stehen nur zur Verfügung, wenn nach dem Erstellen die aktuelle Ansicht beibehalten wird. Falls per "Zurück" oder "Weiter" zu einem anderen Schritt navigiert wird, sind diese Bearbeitungen nach der Rückkehr nicht mehr möglich. Sollten dennoch Anpassungen notwendig sein, müssen die betroffenen Flächen gelöscht und neu eingezeichnet werden.
Innerhalb der Baustellenflächeninformationen wird die Gesamtfläche aller eingezeichneten Baustellenflächen sowie die Anzahl dargestellt.
Die Baustellenflächeninformationen werden konstant aktualisiert beim Bearbeiten oder Einzeichnen von Baustellenflächen. Sollte der maximale Wert eines Parameters überschritten sein, so ist es nicht möglich zur nächsten Seite zu wechseln. Es erscheint daraufhin unten rechts auf der Karte im Hinweisfenster eine Fehlermeldung.
Die Baustellenflächeninformationen können über einen Klick auf den Button "Information" in der rechten Leiste ein- und ausgeblendet werden.
Das Hinweisfenster unten rechts ist immer zu sehen.

Abbildung: Beispiel Baustellenflächeninformationen
Die Standardfunktionen der Karte - Vergrößern, Verkleinern und Vollbild - können eingesetzt werden über einen Klick auf das entsprechende Symbol in der linken Leiste der Karte. Der Zoom der Karte ist zusätzlich über das Drehen des Mausrads + STRG möglich.
Im linken unteren Bereich der Karte kann ausgewählt werden in welchem Koordinatenformat die Positionen angegeben werden sollen. Auswählbar sind x/y Koordinaten in Metern, Millimetern oder in GMS nach WGS84. Wenn sich die Maus über die Karte bewegt, werden die jeweiligen Koordinaten unten angezeigt.
Es ist möglich einen Koordinaten-Lokator (unterster Button in der linken Leiste der Karte) zu benutzen, um zu den eingegebenen Koordinaten auf der Karte zu springen. Bei Klick auf den Koordinaten-Lokator öffnet sich ein Fenster, in dem X- und Y-Koordinaten eingegeben werden können. Dann kann die Einheit ausgewählt werden, in der die Koordinaten eingegeben werden. Die Eingabe kann in Metern, Zentimetern und Millimetern erfolgen. Durch das Bestätigen der Eingabe (Klick auf "Ok") wird zu dem Punkt auf der Karte gesprungen.

Abbildung: Koordinaten-Lokator
Über das Themen-Icon links oben in der Karte können bestimmte Themen der Karte angezeigt werden. Der Benutzer muss die Rechte haben, um die jeweiligen Themen zu sehen. Die Rechte können über die Themen-Einstellungen in Lovion BIS gesetzt werden.
Die folgende Abbildung zeigt die Themenansicht, in der das Thema Strom MSP ausgewählt ist. Die Netze sind auf der Karte zu sehen.

Abbildung: Themen
Themenkombinationen können über den Menüpunkt "Ansicht" (Icon neben Themen) gespeichert werden.
Die nächste Abbildung zeigt die drei erstellten Ansichten "Strom NSP", "Strom MSP" und "Strom". Ansichten können erstellt werden, indem eine Themenkombination im Menü "Themen" ausgewählt wird, auf "Ansicht" gewechselt wird, ein Name für die Ansicht eingetragen wird und auf das Plus-Icon gedrückt wird. Die Ansicht erscheint dann in der Liste. In der Abbildung ist die Ansicht Strom ausgewählt, die die Themen "Strom NSP" und "Strom MSP" zusammenfasst. Beide Netze werden auf der Karte angezeigt.
Ansichten können durch einen Klick auf das X-Icon gelöscht werden.
Dies soll dem Mitarbeit ermöglichen, während der Auskunftserstellung eine Einsicht auf die Planwerke zu haben.

Abbildung: Ansicht
Themen müssen für den Mitarbeiter entsprechend autorisiert sein. Für weitere Informationen zu Themen und Ansichten bitte die Lovion View Dokumentation beachten.
Durch abschließende Betätigung der Schaltfläche "Weiter" gelangt man zur 5. Seite. Durch einen Klick auf "Zurück" ist es möglich zur vorherigen Seite zurückzukehren und dort Änderungen vorzunehmen.
Der Button "Als Entwurf speichern" ermöglicht es, die Daten zu speichern, um die Bearbeitung zu einem späteren Zeitpunkt fortzusetzen.
Seite 5 Druckrahmen
Die fünfte Seite zur Eingabe von Druckrahmen wird geöffnet. Initial wird der gleiche Kartenausschnitt gezeigt wie auf den beiden vorangegangenen Seiten nach Eingabe einer Adresse und nach dem Erstellen von Baustellenflächen. Die Karte zeigt alle Baustellenflächen an.

Abbildung: 5. Seite zur Vorort-Auskunft
Es sind folgende Aktionen möglich:
- Druckrahmen hinzufügen mit ausgewähltem Papierformat und Maßstab (Hinzufügen)
- Druckrahmen automatisch hinzufügen mit ausgewähltem Papierformat und Maßstab (Automatisch)
- Ausgewählten Druckrahmen duplizieren (Duplizieren)
- Ausgewählten Druckrahmen löschen (Auswahl löschen)
- Alle Druckrahmen löschen (Alle löschen)
- Informationen zu Druckrahmen anzeigen/ausblenden (Informationen)
Im Folgenden werden die Funktionalitäten beschrieben, welche ermöglichen, im Kartenfenster zu navigieren und Druckrahmen zu setzen.
Druckrahmen setzen
Durch Betätigen der Schaltfläche "Hinzufügen" wird ein neuer Druckrahmen im aktuellen Format gesetzt. Das Format lässt sich mit den beiden Buttons oberhalb des Buttons "Hinzufügen" auswählen.

Abbildung: Auswahl von Druckrahmenformat und Druckrahmenmaßstab
Es existieren drei Papierformate "A4 Hoch", "A4 Quer" und "A3 Hoch". Ebenso existieren drei Maßstäbe "1:500", "1:250" und "1:100".
Druckrahmen erscheinen in der Mitte des angezeigten Kartenabschnitts. Die Druckrahmen sind nummeriert. Druckrahmen können übereinader liegen.
Wenn der erschienene Druckrahmen ausgewählt wird, lässt er sich mit gedrückter Maustaste an die gewünschte Position verschieben.
Durch Klick auf das Kreis-Icon rechts unten am Druckrahmen (bei Klick auf den Druckrahmen sichtbar) kann der Druckrahmen rotiert werden, indem mit der Maus in die entsprechende Richtung gezogen wird.

Abbildung: Druckrahmen Rotation
Gesetzte Druckrahmen werden mit einer halbtransparenten Druckrahmenvorschau in der Karte angezeigt.
Die nachfolgende Abbildung hat drei Druckrahmen in unterschiedlichen Formaten und Maßstäben gesetzt.
Stellen in Druckrahmen, die sich mit anderen Druckrahmen überlappen, werden farblich dunkler dargestellt.

Abbildung: Gesetzte Druckrahmen
Wie viele Druckrahmen noch gesetzt werden können, wird in der Druckrahmeninformation im linken unteren Kartenbereich angezeigt. Dabei wird zwischen den möglichen Druckrahmenformaten unterschieden. Es ist beliebig wählbar von welchen Druckrahmen wie viele gesetzt werden.
Abbildung: Anzahl der Druckrahmen in Abhängigkeit vom gewählten Format
Es muss mindestens ein Druckrahmen gesetzt werden, damit die Schaltfläche "Weiter" betätigt werden kann. Wenn kein Druckrahmen gesetzt ist, wird in der Infobox unten rechts der Hinweis angezeigt, dass Druckrahmen hinzugefügt werden müssen (siehe Abbildung: 5. Seite zur Vorort-Auskunft).
Beim Setzen von Druckrahmen ist zu beachten, dass mindestens ein Druckrahmen gesetzt sein muss. Sollten keine Baustellenflächen existieren, so muss trotzdem ein Druckrahmen gesetzt werden.
Auch ist es nicht möglich, ohne das Setzen eines Druckrahmens, das Bearbeitungsfenster zu verlassen (beispielsweise durch einen Klick auf das Zurück-Icon in der oberen Menüleiste). Sollte versucht werden das Bearbeitungsfenster zu verlassen, ohne dass ein Druckrahmen gesetzt wurde, so erscheint eine Warnung.
Es ist nicht nötig, dass die gesetzten Druckrahmen die Baustellenflächen berühren.
Automatisch Druckrahmen setzen (optional)
Durch Betätigen der Schaltfläche "Automatisch hinzufügen" werden automatisch Druckrahmen gesetzt, die die Baustellenflächen abdecken. Die automatischen Druckrahmen werden in dem Format und dem Maßstab gesetzt, die aktuell eingestellt sind. Bei einer Einstellung von "A4 Quer" und "1:100" werden nur automatische Druckrahmen mit diesem Format erzeugt.
Es werden dann eventuell mehrere aneinandergereihte Druckrahmen gesetzt, die dabei alle eingezeichneten Baustellenflächen abdecken.
Druckrahmen, die vorher manuell gesetzt wurden, werden durch diese Option überschrieben.
Gesetzte Druckrahmen werden mit einer halbtransparenten Druckrahmenvorschau in der Karte angezeigt.

Abbildung: Automatischer Trassenplot als Druckrahmenvorschau
Die Anzahl der setzbaren Druckrahmen ist in der Regel begrenzt. Wie viele Druckrahmen man noch setzen kann, wird in der Druckrahmeninformation angezeigt. Falls für den Trassenplot nicht genügend verfügbare Druckrahmen vorhanden sind, wird eine Meldung ausgegeben und die Druckrahmen werden bis zur maximal verfügbaren Anzahl gesetzt.
Es wird im automatischen Modus nicht zwischen Druckrahmen gewechselt.
Wenn keine Baustellenfläche auf der Karte existiert, ist es nicht möglich die Funktion "Automatisch hinzufügen" zu nutzen.
Druckrahmen duplizieren
Mit Hilfe der Funktion "Duplizieren" können Kopien von gesetzten Druckrahmen erstellt werden. Dafür muss der betreffende Druckrahmen zunächst mit einem Klick ausgewählt werden. Das "Duplizieren" erzeugt dann einen neuen Druckrahmen mit demselben Format und Maßstab.
Alle Druckrahmen löschen
Ist mindestens ein Druckrahmen gesetzt, kann die Schaltfläche "Alle löschen" betätigt werden, sodass alle gesetzten Druckrahmen gelöscht werden. Der entsprechende Zähler der Druckrahmen, der angibt wie viele noch gesetzt werden können, wird dann wieder auf 0 gesetzt.
Lösche Auswahl
Ein gesetzter Druckrahmen kann via Klick ausgewählt werden und über die Betätigung des Buttons "Auswahl Löschen" entfernt werden. Es können nicht mehrere Druckrahmen gleichzeitig ausgewählt werden. Der Zähler für Druckrahmen wird nach dem Löschen eines Druckrahmens entsprechend angepasst.
Karten-Optionen
Es ist möglich dieselben Kartenfunktionen wie auf der Seite "Baustellenflächen" zu nutzen. Zu den Optionen gehören: Vollbild, Vergrößern, Verkleinern, Verschieben, Koordinaten-Lokator, Themen und Ansicht.
Siehe im Abschnitt "Baustellenflächen" für eine genaue Erklärung der einzelnen Funktionen.
Nach dem Setzen bzw. dem automatischen Setzen von Druckrahmen gelangt man durch abschließende Betätigung der Schaltfläche "Weiter" zur 6. Seite. Durch einen Klick auf "Zurück" ist es möglich zur vorherigen Seite zurückzukehren und dort Änderungen vorzunehmen.
Der Button "Als Entwurf speichern" ermöglicht es, die Daten zu speichern, um die Bearbeitung zu einem späteren Zeitpunkt fortzusetzen.
Seite 6 Dokumente
Die sechste Seite zum Hinzufügen von Dokumenten wird geöffnet. Ein Hinzufügen ist optional.

Abbildung: 6. Seite zur Vorort-Auskunft
Es werden zahlreiche Ordner angezeigt, in die der Antragsteller Dokumente hinzufügen kann. In dem gewünschten Ordner öffnet sich nach Betätigen des +-Symbols der Windows Explorer. Erlaubt sind die Formate png, jpg, jpeg, xml und pdf. Dateien, die ein anderes Format haben, werden mit einer Fehlermeldung abgewiesen.

Abbildung: Fehlermeldung nachdem eine Datei mit einem ungültigen Format hinzugefügt wurde
Es werden verschiedene Verzeichnisse angeboten, um Dokumente hinzuzufügen. Neben dem Hauptverzeichnis "MAPS Dokumente" existieren die Folgenden Ordner, die ebenfalls im Verzeichnis "MAPS Dokumente" liegen:
- Automatischer-Anhang
- Manuelle Nachsendung
- Anschreiben
- Infostate
- Dynamischer-Anhang
- Auskunft
- Auskunftsübersicht
- Auskunftsgeometrie
- Nutzer-Anhang
- DXF
- DWG
- Datei-Prüfsumme
- BIL-Anhang
- eStrasse-Anhang
- ALIZ-Anhang
- Zip Dokument - Automatisch
Sobald das Dokument hochgeladen wurde, erscheint es im Ordner. Neben der Datei befinden sich zwei Buttons zum Entfernen und Umbenennen. Bei Klick auf die Datei wird sie heruntergeladen.

Abbildung: Bearbeitungsmöglichkeiten eines hochgeladenen Dokuments
Durch abschließende Betätigung der Schaltfläche "Weiter" gelangt man zur 7. Seite. Durch einen Klick auf "Zurück" ist es möglich zur vorherigen Seite zurückzukehren und dort Änderungen vorzunehmen.
Der Button "Als Entwurf speichern" ermöglicht es, die Daten zu speichern, um die Bearbeitung zu einem späteren Zeitpunkt fortzusetzen.
Seite 7 Zusammenfassung
Die siebte und letzte Seite zur zusammenfassenden Ansicht der Planauskunftsdaten wird geöffnet.

Abbildung: 7. Seite zur Vorort-Auskunft
Die Blöcke Planauskunftsdaten, Baustellenflächen und Dokumente zeigen die Informationen der jeweiligen Abschnitte. Die Blöcke lassen sich durch einen Klick auf die Pfeil-Icons an den Seiten auf- und zuklappen.

Abbildung: 7. Seite zur Vorort-Auskunft aufgeklappte Planauskunftsdaten
In dem Bereich Planauskunftsdaten, werden die gemachten Angaben aufgelistet. Durch einen Klick auf den Button "Angaben bearbeiten" öffnet sich die Seite "Planauskunftsdaten", sodass die Werte überarbeitet werden können.
Sollte der Benutzer über die MAPS Rollen DWG/DXF verfügen, so wird der Tag für DXF und DWG ebenfalls in der Übersicht aufgeführt. Sollte der Benutzer nur über eine der beiden Rollen verfügen, so wird nur das vorhandene Attribut angezeigt.

Abbildung: 7. Seite zur Vorort-Auskunft aufgeklappte Baustellenflächen
Der Bereich Baustellenflächen zeigt die Baustellenflächen und die gesetzten Druckrahmen auf der Karte. Es werden immer alle Druckrahmen und Baustellenflächen angezeigt. Durch Klick auf den Button "Angaben bearbeiten" wird die Seite "Baustellenflächen" erneut geöffnet.

Abbildung: 7. Seite zur Vorort-Auskunft: aufgeklappte Dokumente
Der Bereich Dokumente zeigt die hinzugefügten Dokumente in den jeweiligen Ordnern. Durch Klick auf den Button "Angaben bearbeiten" wird die Seite "Dokumente" erneut geöffnet.
Es ist auch möglich durch alle vorherigen Seiten zu navigieren und Änderungen durchführen, indem in der oberen Leiste eine Seite ausgewählt wird. Dies ist auch auf den anderen Seiten möglich, jedoch kann immer nur zu vorhergehenden Seiten navigiert werden.

Abbildung: Navigationsleiste
Antrag versenden
Mit dem Betätigen der Funktion "Formular senden" erhält diese "angelegte" Planauskunft den Status "Generierung". Alle Daten werden in der Übersicht über alle Online Planauskünfte gezeigt, können aber nicht mehr verändert werden. Bei Ansicht der Planauskunft aus der Übersicht, wird die Seite "Zusammenfassung" angezeigt.
ALIZ-Auskunft
Um eine ALIZ Auskunft mit einem vorhandenen ALIZ Dokument erstellen zu können, muss die Schnittstelle ALIZ erworben und in der Auslieferung aktiviert worden sein.
Folgende Schritte müssen durchgeführt werden, um eine ALIZ-Auskunft zu erstellen:
Zu Beginn muss im Hauptmenü die Schaltfläche "Planauskunft erstellen" und in der sich öffnenden Ansicht "ALIZ Planauskunft" gewählt werden.

Abbildung: Auswahl vor Erstellung einer Planauskunft
Die Planauskunft kann durch das Ausfüllen von sechs Seiten erstellt werden. Einige Optionen müssen hierbei durchgeführt werden, andere sind optional.
Die erste Seite ist die Seite "ALIZ Dokument". Auf dieser Seite soll ein ALIZ Dokument der Planauskunft hinzugefügt werden, auf das sich in den folgenden Seiten bezogen wird.
Auf der zweiten Seite "Planauskunftsdaten" können allgemeine Werte und Informationen zur Planauskunft eingetragen werden. Die dritte Seite "Adressnavigation" ermöglicht es einen Start-Adresswert auf der Karte auszuwählen. Auf der vierten Seite "Baustellenflächen" können dann zugehörige Baustellenflächen eingezeichnet werden. Um diese werden auf der fünften Seite "Druckrahmen" Druckrahmen gelegt. Diese Bereiche legen die Ansichten fest, die später der Endnutzer erhält. Auf der letzten Seite "Zusammenfassung" sieht der Ersteller der Planauskunft noch einmal eine Auflistung der gesetzten Werte.
Seite 1 - ALIZ-Dokument
Die erste Seite zur Angabe eines ALIZ Dokuments wird geöffnet.

Abbildung: 1. Seite zur Angabe des ALIZ-Dokuments
Es werden zahlreiche Ordner angezeigt, in die der Antragsteller Dokumente hinzufügen kann. In dem gewünschten Ordner öffnet sich nach Betätigen des +-Symbols der Windows Explorer. Erlaubt sind die Formate png, jpg, jpeg, xml und pdf. Dateien mit anderen Endungen werden mit einer Fehlermeldung abgewiesen.
Sobald das Dokument hochgeladen wurde, erscheint es im Ordner. Neben der Datei befinden sich zwei Buttons zum Entfernen und Umbenennen. Bei Klick auf die Datei wird sie heruntergeladen.
Im Ordner "Nutzer-Anhang" muss die ALIZ-Datei hochgeladen werden. Es kann nur eine ALIZ-Datei eingelesen werden. Ist das erfolgreich geschehen, kann der Benutzer durch abschließende Betätigung der Schaltfläche "Weiter" auf die 2. Seite gelangen. Es werden hierbei Sachattribute und Flächen aus der ALIZ-Datei übernommen.
Durch den Button "Als Entwurf speichern" in der unteren linken Ecke können die eingegebenen Daten gespeichert werden. Die Planauskunft wird dann in der Liste der ALIZ-Planauskünfte unter dem Status "Angelegt" angezeigt und kann zu einem späteren Zeitpunkt weiter bearbeitet werden. Sollte, ohne vorheriges Speichern, die Seite zur Erstellung der Planauskunft verlassen werden (zum Beispiel über den Zurück-Button in der oberen Menüleiste oder durch Klick auf einen anderen Reiter in der linken Menüleiste), so wird ein Pop-up-Fenster mit der Warnung angezeigt, dass der Benutzer dabei ist die Bearbeitung ohne zu Speichern abzubrechen.

Abbildung: Abbruch ohne zu Speichern
Seite 2 - Planauskunftsdaten
Die zweite Seite zur Eingabe der Planauskunftsdaten wird geöffnet. Pflichtfelder sind mit einem "*" gekennzeichnet. Diese können beliebig konfiguriert werden.

Abbildung: 2. Seite zu den Daten zur ALIZ-Auskunft
In das erste Feld "ALIZ Anfrage ID" wird bei Hinzufügen des ALIZ Dokuments automatisch die Id des Dokuments eingetragen.
Weitere Felder, die im ALIZ Dokument bereits konfiguriert wurden, werden ebenfalls automatisch befüllt. Im Beispiel wurden die Felder "Kurzbeschreibung" und "Beschreibung" ebenfalls mit den Daten aus dem ALIZ Dokument ausgefüllt.
Geeignete Werte für die Select-Felder "Grund der Anfrage" und "Projekt" können nun ausgewählt werden. Dabei muss der "Grund der Anfrage" zuerst ausgewählt werden, da die Liste der "Projekte" von diesem Wert abhängig ist. Die einzelnen Werte für "Grund der Abfrage" und "Projekt" können individuell nach Bedarf konfiguriert werden (für weitere Informationen siehe in der Lovion MAPS Administrator Dokumentation). In dem hier verwendeten Demomodell können für "Grund der Anfrage" die Optionen 'Baumaßnahme', 'Planung' und 'Sonstiges' gewählt werden. Für "Projekt" können die Werte 'Gartenbau', 'Hochbau', 'Kabelnetz', 'Kanalbau', 'Rohrnetz', 'Straßenbau', 'Tiefbau' und 'Sonstiges' gewählt werden.

Abbildung: Auswahl von Werten für das Pflichtfeld "Grund der Anfrage"

Abbildung: Auswahl von Werten für das Feld "Projekt"
Es ist möglich die Werte der bereits ausgefüllten Felder noch zu überarbeiten (die ALIZ ID kann als einziges Feld nicht überarbeitet werden).
Neben einer Kurzbeschreibung in 255 Zeichen und einer detaillierteren Beschreibung der Planauskunft kann nun als weiteres Eingabefeld der geplante Zeitraum angegeben werden. Rahmenbedingungen für die erlaubten Zeiträume können hierbei beliebig konfiguriert werden. Im Beispiel gilt, dass das im Feld "Startdatum" angegebene Datum nicht in der Vergangenheit und das im Feld "Enddatum" angegebene Datum nicht vor dem Startdatum liegen darf. Das Startdatum darf hierbei nicht weiter als 30 Tage in der Zukunft liegen. Für das Enddatum gilt, dass es nicht weiter als 60 Tage in der Zukunft liegen darf. Die Daten können mit Hilfe des Kalenders, der beim Anklicken des Textfeldes erscheint, ausgewählt werden. Die obere Leiste des Kalenders erlaubt die Auswahl eines Monats und des Jahres sowie das Durchschalten der Monate über die Pfeil-Icons. Der Kalender verfügt neben der Schaltfläche "schließen", durch die der Kalender geschlossen wird, auch über die Schaltfläche "löschen", durch die ein ausgewähltes Datum wieder entfernt werden kann.

Abbildung: Festlegung des geplanten Zeitraums mit Hilfe eines Kalenders
Als nächstes müssen die Typen der Anfrage und der Auslieferung ausgewählt werden. Es handelt sich um Pflichtfelder. Die jeweils zur Verfügung stehenden Typen sind über eine Konfiguration festzulegen. Die Konfiguration befindet sich in der enumerations.xml Datei im Verzeichnis config_bis\MAPS\Repositories der Lovion Installation. Im Demomodell sind im Fall der "Anfrage" bzw. "Auslieferung" folgende Typen möglich:
Abbildung: Auswahl des Typs der Anfrage
Als Anfragetypen können "Persönlich", "Online/Email", "Schriftlich" oder "Telefonisch" gewählt werden. Der Typ gibt an, auf welche Weise die Anfrage für diese Planauskunft kam. Je nachdem, ob persönlich, per Mail, telefonisch oder schriftlich angefragt wurde.
Abbildung: Auswahl des Typs der Auslieferung
Als Auslieferungstypen können "Postalisch", "Download", "Fax", "Abholer", "E-Mail", "Leerauskunft" oder "Automatisch" gewählt werden. Für die Typen "Postalisch", "Fax" und "E-Mail" ist es vorgesehen, die Daten über das entsprechende Medium zu versenden. Der Typ "Download" soll die Auskunft online zum Download anbieten, wobei über den Typ "Automatisch" es ebenfalls erlaubt ist, die Auskunft online herunterzuladen. Dies soll jedoch automatisch geschehen. Bei dem Typ "Abholer", kommt der Anfragende persönlich vorbei, um die Auskunft zu erhalten. Bei einer "Leerauskunft" können dem Anfragenden keine Daten übermittelt werden (beispielsweise, da die Daten nicht vorliegen).
Die jeweiligen Auslieferungstypen können je nach Konfiguration zu unterschiedlichen Status der Planauskünfte führen. Auch können über Konfigurationen Auskünfte eines bestimmten Typs automatisch zum Download bereitgestellt werden.
Die genauen Konfigurationen werden im Kapitel "Auskunftsliste einsehen" dargestellt.
Das nächste Feld zeigt das Erstellungsdatum, das nicht editierbar ist. Es wird zu Beginn der Erstellung einer Planauskunft gesetzt und dient der internen Identifizierung. Intern wird ebenfalls der genaue Zeitpunkt der Erstellung in Sekunden gespeichert. Die Anzeige des genauen Datums erfolgt jedoch erst im BIS und in der Zusammenfassung.

Abbildung: 2. Seite zu den Daten zur ALIZ-Auskunft: Anfragender Nutzer
Unter den Planauskunftsdaten befinden sich Felder zum anfragenden Nutzer. Die Daten werden ebenfalls automatisch mit den Daten des ALIZ Dokuments befüllt, sofern sie vorhanden sind. Es ist möglich die Daten noch weiter zu ergänzen und zu bearbeiten. Eine Validierung der Felder findet nicht statt.
Die obige Abbildung zeigt nur einen Teil der Felder. Es gibt noch weitere Felder zu den persönlichen Daten des Nutzers und zur Firma des Nutzers.
Sind alle gewünschten Daten eingegeben, kann der Benutzer durch abschließende Betätigung der Schaltfläche "Weiter" auf die 3. Seite gelangen. Dabei wird validiert, ob alle Pflichtfelder gesetzt sind und ob die Daten des geplanten Zeitraums sinnvoll sind (s.o.). Schlägt die Validierung fehl, findet kein Sprung auf Seite 3 statt.
Durch einen Klick auf "Zurück" ist es möglich zur 1. Seite zurückzukehren und dort Änderungen vorzunehmen.
Der Button "Als Entwurf speichern" ermöglicht es, die Daten zu speichern, um die Bearbeitung zu einem späteren Zeitpunkt fortzusetzen.
Planauskunftsdaten mit den DWG/DXF Rollen
Verfügt der Benutzer über die MAPS Rollen DWG/DXF so wird dem Benutzer noch eine weitere Option angeboten.

Abbildung: DWG/DXF Erweiterung
Der Benutzer kann auswählen, ob die Planauskunft die DWG und/oder DXF Erweiterung enthalten soll.
Die beiden Rollen existieren unabhängig voneinander, sodass es auch möglich ist, nur einen der beiden Typen auswählen zu können.

Abbildung: Nur DXF Erweiterung
Seite 3 Einstiegslokation
Die dritte Seite zur Eingabe einer Adresse wird geöffnet. Diese Eingabe ist optional.

Abbildung: 3. Seite zur ALIZ-Auskunft
Es kann nach einer Adresse gesucht werden, an der die Maßnahme stattfinden soll. Dazu gibt es ein Suchfeld, das ab dem ersten Zeichen Suchvorschläge macht. Es werden die ersten 30 Treffer angezeigt. Anschließend muss eine konkrete Adresse inklusive einer Hausnummer ausgewählt werden.
Abbildung: Auswahl von Straße und Adresse mit Hausnummer
Es kann ebenfalls nach einem Flurstück an der die Maßnahme stattfinden soll gesucht werden. Diese Funktion muss vom Betreiber zur Verfügung gestellt werden:

Abbildung: Auswahl eines Flurstücks
Nach der Auswahl zoomt der Kartenausschnitt automatisch zur Adresse oder dem Flurstück und markiert diese. Die Markierung der Position bleibt auch auf den nachfolgenden Seiten "Baustellenflächen" und "Druckrahmen" erhalten.
Die Karte weist die selben Features auf, über die auch die Karte auf der Übersichtsseite verfügt: Vergrößern und Verkleinern über die beiden Icons auf der linken Seite der Karte, wobei das Zoomen auch über das Drehen des Mausrads + STRG möglich ist. Ein Verschieben des Kartenausschnitts ist mittels gedrückter Maustaste möglich. Im linken unteren Bereich der Karte kann ausgewählt werden in welchem Koordinatenformat die Positionen angegeben werden sollen. Auswählbar sind x/y Koordinaten in Metern, Millimetern oder in GMS nach WGS84. Wenn sich die Maus über die Karte bewegt, werden die jeweiligen Koordinaten unten angezeigt.

Abbildung: Kartenausschnitt mit ausgewählter Adresse
Durch abschließende Betätigung der Schaltfläche "Weiter" gelangt man zur 4. Seite. Durch einen Klick auf "Zurück" ist es möglich zur 2. Seite zurückzukehren und dort Änderungen vorzunehmen.
Der Button "Als Entwurf speichern" ermöglicht es, die Daten zu speichern, um die Bearbeitung zu einem späteren Zeitpunkt fortzusetzen.
Seite 4 Baustellenflächen
Die vierte Seite zur Eingabe von Baustellenflächen wird geöffnet. Diese Eingabe ist optional.

Abbildung: 4. Seite zur ALIZ-Auskunft mit vorhandener Baustellenfläche
Sofern in dem beigefügten ALIZ Dokument Baustellenflächen enthalten waren, werden die Baustellenflächen auf der Karte angezeigt. Die Informationen der Infoboxen sind dementsprechend angepasst. Die Flächen können noch weiter bearbeitet werden.
Sollten keine Baustellenflächen vorhanden sein, so wird der gleiche Kartenausschnitt wie auf der vorangegangenen Seite zur Adressnavigation angezeigt. Markierungen auf der Karte sind ebenfalls zu sehen.
Es stehen verschiedene Optionen zur Verfügung:
- Baustellenflächen einzeichnen (Fläche)
- Pufferlinie einzeichnen (Linie)
- Ausgewählte Baustellenfläche löschen (Lösche Auswahl)
- Alle Baustellenflächen löschen (Lösche alle)
- Informationen zu Baustellenflächen anzeigen/ausblenden (Informationen)
Mit Betätigen der Funktion "Fläche" kann der Anwender durch mehrere Mausklicks ein Polygon als Baustellenfläche auf der Karte zeichnen. Mit einem Doppelklick wird das Polygon geschlossen. Die nachfolgende Abbildung zeigt eine geschlossene (rot) und eine noch ungeschlossene (blau) Baustellenfläche.
Um die Erstellung einer Baustellenfläche zu beenden, muss entweder das Polygon geschlossen werden oder ein weiteres Mal auf den Button "Fläche" geklickt werden. Bei einem erneuten Klick auf "Fläche" werden begonnene aber nicht beendete Baustellenflächen entfernt.

Abbildung: Geöffnete und geschlossene Baustellenflächen
Mit Betätigen der Funktion "Linie" kann der Anwender durch mehrere Mausklicks eine Linie mit Puffer als Baustellenfläche auf der Karte zeichnen. Mit einem Doppelklick wird der letzte Punkt gesetzt und die Bearbeitung beendet. Die nachfolgende Abbildung zeigt eine abgeschlossene (rot) und eine noch nicht abgeschlossene (blau) Pufferlinie.
Um die Erstellung einer Pufferlinie zu beenden, muss entweder die Bearbeitung per Doppelklick beendet oder ein weiteres Mal auf den Button "Linie" geklickt werden. Bei einem erneuten Klick auf "Linie" werden begonnene aber nicht beendete Pufferlinien entfernt. Für eine selektierte Pufferlinie kann die Größe des Puffers entsprechend angepasst werden.
Diese Funktion kann optional durch den Betreiber zur Verfügung gestellt werden.

Abbildung: Geöffnete und geschlossene Pufferlinie
Die Funktion "Lösche Auswahl" erlaubt es eine markierte Baustellenfläche zu entfernen. Die zu löschende Baustellenfläche muss markiert werden. Hierzu wird die Baustellenfläche via Klick ausgewählt. Der Benutzer muss sich dazu im "Verschiebe"-Modus befinden, der automatisch nach der Ausführung einer Option (beispielsweise "Fläche") einsetzt oder manuell über einen Klick auf das "Verschiebe"-Symbol (Hand) im linken Bildbereich gestartet wird. Sobald die zu löschende Baustellenfläche markiert ist, kann sie über einen Klick auf den Button "Lösche Auswahl" entfernt werden. Es ist nicht möglich mehrere Baustellenflächen gleichzeitig zu markieren.
Wird gewünscht mehrere Baustellenflächen zu entfernen, so kann die Option "Lösche alle" genutzt werden. Bei Klick werden alle sich auf der Karte befindenden Baustellenflächen entfernt. Die Option ist nicht rückgängig zu machen.
Sobald eine Baustellenfläche aus dem "Verschiebe"-Modus angeklickt wurde, kann sie bearbeitet werden. Via Drag and Drop kann die Baustellenfläche auf der Karte verschoben werden. Es ist auch möglich die Baustellenfläche über die Karte hinaus zu bewegen.
Sobald eine Baustellenfläche markiert wurde, sind Ankerpunkte an den Ecken und in den Mitten der jeweiligen Seiten zu sehen (siehe Abbildung "Markierte Baustellenfläche mit Ankerpunkten"). Durch Klick auf die Punkte kann die Baustellenfläche über Drag and Drop vergrößert und verkleinert werden. Rechts unten neben der Fläche befindet sich ebenfalls ein Kreissymbol über das die Fläche rotiert werden kann.

Abbildung: Markierte Baustellenfläche mit Ankerpunkten
Die Länge und Fläche ausgewählter Baustellenflächen die als gepufferte Linie erstellt wurden, werden auf der rechten Seite angezeigt.
Zusätzlich können für diese Flächen die Puffergröße und die Stützpunkte der Linie bearbeitet werden. Der Pufferbereich kann für ausgewählte Flächen über den Schieberegler auf der rechten Seite angepasst werden. Um die Stützpunkte der Linie zu Bearbeiten, wird, sobald sich der Mauszeiger über der betreffenden Linie (gelb) befindet, ein blauer Kreis auf der Linie sichtbar. Dieser kann verwendet werden um einen Stützpunkt per Drag and Drop zu verschieben. Wenn bereits ein Stützpunkt vorliegt wird dieser eingerastet. Falls kein Stützpunkt in der Nähe existiert, wird ein neuer hinzugefügt.

Abbildung: Markierte Baustellenfläche mit Stützpunkten
Die zusätzlichen Möglichkeiten zur Bearbeitung der als gepufferten Linie erstellten Flächen stehen nur zur Verfügung, wenn nach dem Erstellen die aktuelle Ansicht beibehalten wird. Falls per "Zurück" oder "Weiter" zu einem anderen Schritt navigiert wird, sind diese Bearbeitungen nach der Rückkehr nicht mehr möglich. Sollten dennoch Anpassungen notwendig sein, müssen die betroffenen Flächen gelöscht und neu eingezeichnet werden.
Innerhalb der Baustellenflächeninformationen wird die Gesamtfläche aller eingezeichneten Baustellenflächen sowie die Anzahl dargestellt.
Die Baustellenflächeninformationen werden konstant aktualisiert beim Bearbeiten oder Einzeichnen von Baustellenflächen. Sollte der maximale Wert eines Parameters überschritten sein, so ist es nicht möglich zur nächsten Seite zu wechseln. Es erscheint daraufhin unten rechts auf der Karte im Hinweisfenster eine Fehlermeldung.
Die Baustellenflächeninformationen können über einen Klick auf den Button "Information" in der rechten Leiste ein- und ausgeblendet werden.
Das Hinweisfenster unten rechts ist immer zu sehen.

Abbildung: Beispiel Baustellenflächeninformationen
Die Standardfunktionen der Karte - Vergrößern, Verkleinern und Vollbild - können eingesetzt werden über einen Klick auf das entsprechende Symbol in der linken Leiste der Karte. Der Zoom der Karte ist zusätzlich über das Drehen des Mausrads + STRG möglich.
Im linken unteren Bereich der Karte kann ausgewählt werden in welchem Koordinatenformat die Positionen angegeben werden sollen. Auswählbar sind x/y Koordinaten in Metern, Millimetern oder in GMS nach WGS84. Wenn sich die Maus über die Karte bewegt, werden die jeweiligen Koordinaten unten angezeigt.
Es ist möglich einen Koordinaten-Lokator (unterster Button in der linken Leiste der Karte) zu benutzen, um zu den eingegebenen Koordinaten auf der Karte zu springen. Bei Klick auf den Koordinaten-Lokator öffnet sich ein Fenster, in dem X- und Y-Koordinaten eingegeben werden können. Dann kann die Einheit ausgewählt werden, in der die Koordinaten eingegeben werden. Die Eingabe kann in Metern, Zentimetern und Millimetern erfolgen. Durch das Bestätigen der Eingabe (Klick auf "Ok") wird zu dem Punkt auf der Karte gesprungen.

Abbildung: Koordinaten-Lokator
Über das Themen-Icon links oben in der Karte können bestimmte Themen der Karte angezeigt werden. Der Benutzer muss die Rechte haben, um die jeweiligen Themen zu sehen. Die Rechte können über die Themen-Einstellungen in Lovion BIS gesetzt werden.
Die folgende Abbildung zeigt die Themenansicht, in der das Thema Strom MSP ausgewählt ist. Die Netze sind auf der Karte zu sehen.

Abbildung: Themen
Themenkombinationen können über den Menüpunkt "Ansicht" (Icon neben Themen) gespeichert werden.
Die nächste Abbildung zeigt die drei erstellten Ansichten "Strom NSP", "Strom MSP" und "Strom". Ansichten können erstellt werden indem eine Themenkombination im Menü "Themen" ausgewählt wird, auf "Ansicht" gewechselt wird, ein Name für die Ansicht eingetragen wird und auf das Plus-Icon gedrückt wird. Die Ansicht erscheint dann in der Liste. In der Abbildung ist die Ansicht Strom ausgewählt, die die Themen "Strom NSP" und "Strom MSP" zusammenfasst. Beide Netze werden auf der Karte angezeigt.
Ansichten können durch einen Klick auf das X-Icon gelöscht werden.

Abbildung: Ansicht
Themen müssen für den Mitarbeiter entsprechend autorisiert sein. Für weitere Informationen zu Themen und Ansichten bitte die Lovion View Dokumentation beachten.
Durch abschließende Betätigung der Schaltfläche "Weiter" gelangt man zur 5. Seite. Durch einen Klick auf "Zurück" ist es möglich zur vorherigen Seite zurückzukehren und dort Änderungen vorzunehmen.
Der Button "Als Entwurf speichern" ermöglicht es, die Daten zu speichern, um die Bearbeitung zu einem späteren Zeitpunkt fortzusetzen.
Seite 5 Druckrahmen
Die fünfte Seite zur Eingabe von Druckrahmen wird geöffnet. Initial wird der gleiche Kartenausschnitt gezeigt wie auf den beiden vorangegangenen Seiten nach Eingabe einer Adresse und nach dem Erstellen von Baustellenflächen. Die Karte zeigt alle Baustellenflächen (auch die des ALIZ Dokuments) an.

Abbildung: 5. Seite zur ALIZ-Auskunft
Es sind folgende Aktionen möglich:
- Druckrahmen hinzufügen mit ausgewähltem Papierformat und Maßstab (Hinzufügen)
- Druckrahmen automatisch hinzufügen mit ausgewähltem Papierformat und Maßstab (Automatisch)
- Ausgewählten Druckrahmen duplizieren (Duplizieren)
- Ausgewählten Druckrahmen löschen (Auswahl löschen)
- Alle Druckrahmen löschen (Alle löschen)
- Informationen zu Druckrahmen anzeigen/ausblenden (Informationen)
Im Folgenden werden die Funktionalitäten beschrieben, welche ermöglichen, im Kartenfenster zu navigieren und Druckrahmen zu setzen.
Druckrahmen setzen
Durch Betätigen der Schaltfläche "Hinzufügen" wird ein neuer Druckrahmen im aktuellen Format gesetzt. Das Format lässt sich mit den beiden Buttons oberhalb des Buttons "Hinzufügen" auswählen.

Abbildung: Auswahl von Druckrahmenformat und Druckrahmenmaßstab
Es existieren drei Papierformate "A4 Hoch", "A4 Quer" und "A3 Hoch". Ebenso existieren drei Maßstäbe "1:500", "1:250" und "1:100"
Druckrahmen erscheinen in der Mitte des angezeigten Kartenabschnitts. Die Druckrahmen sind nummeriert. Druckrahmen können übereinader liegen.
Wenn der erschienene Druckrahmen ausgewählt wird, lässt er sich mit gedrückter Maustaste an die gewünschte Position verschieben.
Durch Klick auf das Kreis-Icon rechts unten am Druckrahmen (bei Klick auf den Druckrahmen sichtbar) kann der Druckrahmen rotiert werden, indem mit der Maus in die entsprechende Richtung gezogen wird.

Abbildung: Druckrahmen Rotation
Gesetzte Druckrahmen werden mit einer halbtransparenten Druckrahmenvorschau in der Karte angezeigt.
Die nachfolgende Abbildung hat drei Druckrahmen in unterschiedlichen Formaten und Maßstäben gesetzt.
Stellen in Druckrahmen, die sich mit anderen Druckrahmen überlappen, werden farblich dunkler dargestellt.

Abbildung: Gesetzte Druckrahmen
Wie viele Druckrahmen noch gesetzt werden können, wird in der Druckrahmeninformation im linken unteren Kartenbereich angezeigt. Dabei wird zwischen den möglichen Druckrahmenformaten unterschieden. Es ist beliebig wählbar von welchen Druckrahmen wie viele gesetzt werden.
Abbildung: Anzahl der Druckrahmen in Abhängigkeit vom gewählten Format
Es muss mindestens ein Druckrahmen gesetzt werden, damit die Schaltfläche "Weiter" betätigt werden kann. Wenn kein Druckrahmen gesetzt ist, wird in der Infobox unten rechts der Hinweis angezeigt, dass Druckrahmen hinzugefügt werden müssen (siehe Abbildung: 5. Seite zur ALIZ-Auskunft).
Beim Setzen von Druckrahmen ist zu beachten, dass mindestens ein Druckrahmen gesetzt sein muss. Sollten keine Baustellenflächen existieren, so muss trotzdem ein Druckrahmen gesetzt werden.
Auch ist es nicht möglich, ohne das Setzen eines Druckrahmens, das Bearbeitungsfenster zu verlassen (beispielsweise durch einen Klick auf das Zurück-Icon in der oberen Menüleiste). Sollte versucht werden das Bearbeitungsfenster zu verlassen, ohne dass ein Druckrahmen gesetzt wurde, so erscheint eine Warnung.
Es ist nicht nötig, dass die gesetzten Druckrahmen die Baustellenflächen berühren.
Automatisch Druckrahmen setzen (optional)
Durch Betätigen der Schaltfläche "Automatisch hinzufügen" werden automatisch Druckrahmen gesetzt, die die Baustellenflächen abdecken. Die automatischen Druckrahmen werden in dem Format und dem Maßstab gesetzt, die aktuell eingestellt sind. Bei einer Einstellung von "A4 Quer" und "1:100" werden nur automatische Druckrahmen mit diesem Format erzeugt.
Es werden dann eventuell mehrere aneinandergereihte Druckrahmen gesetzt, die dabei alle eingezeichneten Baustellenflächen abdecken.
Druckrahmen, die vorher manuell gesetzt wurden, werden durch diese Option überschrieben.
Gesetzte Druckrahmen werden mit einer halbtransparenten Druckrahmenvorschau in der Karte angezeigt.

Abbildung: Automatischer Trassenplot als Druckrahmenvorschau
Die Anzahl der setzbaren Druckrahmen ist in der Regel begrenzt. Wie viele Druckrahmen man noch setzen kann, wird in der Druckrahmeninformation angezeigt. Falls für den Trassenplot nicht genügend verfügbare Druckrahmen vorhanden sind, wird eine Meldung ausgegeben und die Druckrahmen werden bis zur maximal verfügbaren Anzahl gesetzt.
Es wird im automatischen Modus nicht zwischen Druckrahmen gewechselt.
Wenn keine Baustellenfläche auf der Karte existiert, ist es nicht möglich die Funktion "Automatisch hinzufügen" zu nutzen.
Druckrahmen duplizieren
Mit Hilfe der Funktion "Duplizieren" können Kopien von gesetzten Druckrahmen erstellt werden. Dafür muss der betreffende Druckrahmen zunächst mit einem Klick ausgewählt werden. Das "Duplizieren" erzeugt dann einen neuen Druckrahmen mit demselben Format und Maßstab.
Alle Druckrahmen löschen
Ist mindestens ein Druckrahmen gesetzt, kann die Schaltfläche "Alle löschen" betätigt werden, sodass alle gesetzten Druckrahmen gelöscht werden. Der entsprechende Zähler der Druckrahmen, der angibt wie viele noch gesetzt werden können, wird dann wieder auf 0 gesetzt.
Lösche Auswahl
Ein gesetzter Druckrahmen kann via Klick ausgewählt werden und über die Betätigung des Buttons "Auswahl Löschen" entfernt werden. Es können nicht mehrere Druckrahmen gleichzeitig ausgewählt werden. Der Zähler für Druckrahmen wird nach dem Löschen eines Druckrahmens entsprechend angepasst.
Karten-Optionen
Es ist möglich die selben Kartenfunktionen wie auf der Seite "Baustellenflächen" zu nutzen. Zu den Optionen gehören: Vollbild, Vergrößern, Verkleinern, Verschieben, Koordinaten-Lokator, Themen und Ansicht.
Siehe im Abschnitt "Baustellenflächen" für eine genaue Erklärung der einzelnen Funktionen.
Nach dem Setzen bzw. dem automatischen Setzen von Druckrahmen gelangt man durch abschließende Betätigung der Schaltfläche "Weiter" zur 6. Seite. Durch einen Klick auf "Zurück" ist es möglich zur vorherigen Seite zurückzukehren und dort Änderungen vorzunehmen.
Der Button "Als Entwurf speichern" ermöglicht es, die Daten zu speichern, um die Bearbeitung zu einem späteren Zeitpunkt fortzusetzen.
Seite 6 Zusammenfassung
Die sechste und letzte Seite zur zusammenfassenden Ansicht der Planauskunftsdaten wird geöffnet.

Abbildung: 6. Seite zur ALIZ-Auskunft
Die Blöcke ALIZ Dokument, Planauskunftsdaten und Baustellenflächen zeigen die Informationen der jeweiligen Abschnitte. Die Blöcke lassen sich durch einen Klick auf die Pfeil-Icons an den Seiten auf- und zuklappen.

Abbildung: 6. Seite zur ALIZ-Auskunft aufgeklapptes ALIZ Dokument
Der Bereich ALIZ Dokumente zeigt die hinzugefügten Dokumente in den jeweiligen Ordnern. Im Ordner "Nutzeranhang" liegt das hinzugefügte ALIZ Dokument. Durch Klick auf den Button "Angaben bearbeiten" wird die Seite "ALIZ Dokument" erneut geöffnet.

Abbildung: 6. Seite zur ALIZ-Auskunft aufgeklappte Planauskunftsdaten
In dem Bereich Planauskunftsdaten, werden die gemachten Angaben aufgelistet. Durch einen Klick auf den Button "Angaben bearbeiten" öffnet sich die Seite "Planauskunftsdaten", sodass die Werte überarbeitet werden können.
Sollte der Benutzer über die MAPS Rollen DWG/DXF verfügen, so wird der Tag für DXF und DWG ebenfalls in der Übersicht aufgeführt. Sollte der Benutzer nur über eine der beiden Rollen verfügen, so wird nur das vorhandene Attribut angezeigt.

Abbildung: 6. Seite zur ALIZ-Auskunft aufgeklappte Baustellenflächen
Der Bereich Baustellenflächen zeigt die Baustellenflächen und die gesetzten Druckrahmen auf der Karte. Es werden immer alle Druckrahmen und Baustellenflächen angezeigt. Durch Klick auf den Button "Angaben bearbeiten" wird die Seite "Baustellenflächen" erneut geöffnet.
Es ist auch möglich durch alle vorherigen Seiten zu navigieren und Änderungen durchführen, indem in der oberen Leiste eine Seite ausgewählt wird. Dies ist auch auf den anderen Seiten möglich, jedoch kann immer nur zu vorhergehenden Seiten navigiert werden.

Abbildung: Navigationsleiste
Antrag versenden
Mit dem Betätigen der Funktion "Formular senden" erhält diese "angelegte" Planauskunft den Status "Generierung". Alle Daten werden in der Übersicht über alle Online Planauskünfte gezeigt, können aber nicht mehr verändert werden. Bei Ansicht der Planauskunft aus der Übersicht, wird die Seite "Zusammenfassung" angezeigt.
Einleitung
Dieses Kapitel behandelt das Modul Lovion MAPS innerhalb des Lovion BIS.
Nachdem der Endnutzer über das Lovion MAPS PORTAL einen Planauskunftsantrag erstellt hat, kann der Nutzer der MAPS Anwendung, die im Lovion BIS als Modul MAPS integriert ist, den Planauskunftsantrag einsehen, bearbeiten und schließlich die Planauskunft freigeben.
Innerhalb des MAPS stehen neben der Anmeldeansicht zwei verschiedene Ansichten zur Verfügung:
Nach dem Start des Moduls MAPS wird immer die 1. Übersicht über alle Planauskünfte geöffnet. Hier werden alle vom Nutzer erstellten Planauskünfte aufgeführt. Administratoren können alle erstellten Auskünfte sehen.
Die Bearbeitung der Planauskünfte findet hauptsächlich in der 2. Übersicht einer einzelnen Planauskunft statt. Hier können auch die Dokumente der Planauskunft freigegeben werden.
Weitere Informationen zum Lovion BIS und die Beschreibung der Standardfunktionen befinden sich in der Dokumentation Lovion BIS.
Anmeldung
Lovion MAPS kann nur von autorisierten Personen genutzt werden. Aus diesem Grund ist es erforderlich, dass sich ein Benutzer am System durch Angabe von Benutzername und Passwort identifiziert.

Abbildung: Anmeldebildschirm mit Eingabe von Benutzername und Passwort
Um sich anzumelden, muss der Benutzer den Benutzernamen und das Passwort jeweils in das korrekte Textfeld eingeben und über die untere blaue Schaltfläche bestätigen.
Falls eine falsche Kombination aus Benutzername und Passwort eingegeben wird, wird das Textfeld des Passworts orange gefärbt und ein Betätigen der blauen Schaltfläche hat keine Auswirkungen.

Abbildung: Eingabe von falschem Benutzernamen oder Passwort
Öffnen des MAPS Moduls
Nach der erfolgreichen Anmeldung im Lovion BIS lässt sich auf der Startseite das Modul Lovion MAPS öffnen. Der Benutzer benötigt dazu die Rolle MAPS Innendienst oder MAPS Administrator. Mit den Rollen MAPS Online/Vorort/Aliz Planauskunft lässt sich das MAPS Modul ebenfalls öffnen, es steht aber nur eingeschränkte Funktionalität zur Verfügung. Es wird empfohlen über die Rollen MAPS Administrator oder MAPS Innendienst zu verfügen.
Das Modul kann über die Module-Übersicht auf dem Lovion BIS DESK gestartet werden.
Abbildung: MAPS Modul Icon
Nach dem Start des Moduls MAPS wird immer die Übersicht über alle existierenden Planauskünfte geöffnet.
Übersicht der Planauskünfte
Nach dem Starten von Lovion MAPS öffnet sich ein Übersichtsreiter, der eine Liste aller existierenden Planauskünfte enthält. Nachdem ein Benutzer im MAPS PORTAL eine Planauskunft angelegt hat, steht diese sofort im Lovion MAPS BIS zur Verfügung und kann hier eingesehen und bearbeitet werden.
Die linke Seite bietet oben verschiedene Filter-Optionen. Darunter befindet sich die Liste aller Planauskünfte. Die Baustellenflächen und Druckrahmen der Planauskünfte werden in der Karte auf der rechten Seite angezeigt.

Abbildung: Übersichtsreiter des Moduls MAPS
Benutzer mit der Rolle MAPS Administrator oder MAPS Innendienst können die Planauskünfte aller Benutzer sehen und bearbeiten. Andere Benutzer können nur ihre eigenen Planauskünfte sehen und bearbeiten.
Die Rolle MAPS Innendienst wird benötigt, um die Planauskünfte im BIS zu bearbeiten. Es ist zwar auch möglich ohne die Rolle MAPS Innendienst (sofern mindestens eine der Rollen MAPS Online Planauskunft, MAPS Vorort-Planauskunft oder MAPS ALIZ-Auskunft vorhanden ist) die Planauskünfte im BIS einzusehen, jedoch sind die Rollen für die Portal Nutzung gedacht.
Filter
Um aus den beauftragten Planauskünften gezielt bestimmte herauszusuchen, kann die Liste mittels verschiedener Methoden und Attribute gefiltert werden. Dies sind im Einzelnen:
- Report
- Status
- Eingangsart
- Wo
- Startdatum
- Enddatum
- Anfragedatum
- Schnellfilter
Es ist möglich mehrere Filter gleichzeitig zu verwenden.
Zusätzlich ist es möglich allgemeine Filtereinstellungen zu treffen. Hierzu stehen mehrere Optionen in der obersten Zeile des Filterbereichs zur Verfügung.

Abbildung: Allgemeine Filter-Optionen und Gesamtzahl beauftragter Planauskünfte
Über das Icon links können Filter angepinnt werden.

Abbildung: Anpinnen von Filtern
Mit einem Klick auf das Anpinnen-Symbol wird ein entsprechendes Icon neben allen verfügbaren Filtern sichtbar. Ein ausgefülltes Icon zeigt an, dass der betreffende Filter ausgewählt und sichtbar ist. Ein Filter mit einem Icon ohne Füllung wird ausgeblendet. Nur angepinnte, sichtbare Filter haben Auswirkungen auf die Liste mit Planauskünften.
Das Pfeil-Icon rechts neben der Anpinnen-Option setzt die Filter auf Standard Einstellung zurück.
Ebenfalls in der linken oberen Ecke findet sich hinter dem Stichwort "Basis" eine filterunabhängige Information über die Gesamtzahl verfügbarer Planauskünfte.
Auf der rechten Seite kann festgelegt werden, ob Änderungen an den Filtereinstellungen automatisch oder manuell angewendet werden sollen. Ist der Schieberegler aktiviert (grün), wirken sich Änderungen an den Filtern sofort auf die Liste mit Planauskünften aus. Falls der Regler deaktiviert (grau) ist, wird ein Dreieck-Icon sichtbar, über welches die Filtereinstellungen manuell angewendet werden können.
Mit Hilfe des Buttons "Detailansicht" ganz rechts kann eine kompaktere Ansicht für den Filterbereich aktiviert werden.

Abbildung: Filter Kompaktansicht
In dieser Ansicht wird die Darstellung aller Filter auf eine einzige Zeile reduziert. Die Filtereinstellungen können durch einen Klick auf den jeweiligen Filternamen angezeigt werden. Dies öffnet ein eigenes Fenster mit den verfügbaren Optionen des jeweiligen Filters, in dem auch ein Anpassen der Einstellungen weiterhin möglich ist. Die ursprüngliche detaillierte Ansicht kann durch einen weiteren Klick auf "Detailansicht" wiederhergestellt werden.
Für die Übersichtsliste getroffene Filter-Einstellungen können mithilfe von Workbenches als Voreinstellungen gespeichert werden. Diese stehen über einen Button in der oberen rechten Ecke des Fensters zur Verfügung.

Abbildung: Liste gespeicherter Voreinstellungen
In diesem Menü kann die aktuell eingestellte Bildschirmansicht, inklusive getroffener Filter-Einstellungen, gespeichert werden. Eine Übersicht über alle in einer Voreinstellung berücksichtigten Einstellungen findet sich im Lovion BIS Handbuch. Um einen neuen Eintrag anzulegen, kann die die Schaltfläche "Neue Einstellung" verwendet werden. Nachdem in der nun neu erschienen Zeile ein Name festgelegt und mit dem daneben befindlichen Häkchen bestätigt wurde, ist die aktuelle Ansicht dauerhaft gespeichert und kann über einen Klick auf ihren Namen jederzeit wiederhergestellt werden. Die Liste kann über einen Schnellfilter oben durchsucht werden. Der Schnellfilter wirkt ab dem ersten Zeichen. Über die drei neben dem Namen einer Voreinstellung sichtbaren Icons kann diese umbenannt, auf die aktuelle Ansicht aktualisiert oder gelöscht werden (von links nach rechts). Alle Änderungen müssen mit einem klick auf "OK" bestätigt werden.
Filtern durch Report
Die Möglichkeit, einen Filter aus einer Kombination von verschiedenen Attributen zusammenzustellen, bietet der Report. Es stehen dabei alle Attribute einer Planauskunft zur Verfügung, die mit den Operatoren "und" bzw. "oder" sowie konkreten Werten verknüpft werden können.
Es können Reports vordefiniert werden, die in der Drop-down-Ansicht zur Verfügung stehen und ausgewählt werden können. Durch die Auswahl wird der Filter aktiv. Mit einem Klick auf das Icon
lassen sich die Reports bearbeiten und neue anlegen.

Abbildung: Beispiel eines Reports
Um die bearbeiteten Reports als Filter zu benutzen und eine entsprechende Ergebnisliste einzusehen, muss der Haken geklickt werden.
Weitere Informationen zum Modul REPORT sind im Lovion BIS Handbuch nachzulesen.
Filtern nach archivierten Einträgen
Durch einen Klick auf das Icon neben dem Begriff "Archiviert" werden in der Liste aller Planauskünfte auch archivierte Planauskünfte angezeigt. Bei wiederholtem Klick wird der Filter wieder deaktiviert.

Abbildung: Aktiver Archivierungs-Filter
Status Filter
Über den Status Filter können Planauskünfte bestimmter Status in der Übersichtsliste angezeigt werden. Der Filter kann über das rechte Icon aktiviert (grün) und deaktiviert (grau) werden.

Abbildung: Deaktivierter Status Filter
Einzelne Status können via Klick aus- und abgewählt werden. Ausgewählte Filter werden farblich hervorgehoben. Zusätzlich werden die gewählten Filter textuell neben dem Auswahl-Menü angezeigt. Sollten alle Status ausgewählt sein, wird "Alle" ausgegeben.

Abbildung: Status Filter, der nach den Werten "In Prüfung", "Bereitgestellt" und "Geliefert" filtert
Eingangsart Filter
Mit diesem Filter können konkrete Werte der Eingangsart ausgewählt werden, nach denen dann die Liste gefiltert wird.

Abbildung: Eingangsart Filter, der nach Vorort und Online Planauskünften filtert
Ausgewählt werden kann aus Vorort, Online, BIL, LAP und ALIZ Planauskünften. An der rechten Seite befinden sich das bekannte Icon zum Aktivieren des Filters. Daneben befindet sich eine textuelle Anzeige, in der angegeben wird, nach welchen Eingangsarten gefiltert wird.
Ausgewählte Werte werden farblich hervorgehoben.
Wo Filter
In diesem Filter wird die Geometrie der Planauskunft (Baustellenflächen und Druckrahmen) als Filterattribut eingesetzt.
Dieser Filter bietet drei Optionen an:
- Aktueller Ansicht der Karte
- Aktueller Hilfslinie der Karte
- Objekt

Abbildung: Wo Filter mit Auswahl "Aktueller Ansicht der Karte"
Die Auswahl "aktuelle Ansicht der Karte" zeigt die Planauskünfte in der Liste an, deren Baustellenflächen und Druckrahmen auf dem aktuellen Kartenausschnitt rechts zu sehen sind. Wenn die Karte verschoben wird, wird die Liste der Planauskünfte direkt aktualisiert.
Durch den Klick auf den Pfeil neben dem Objekt-Filter Icon (rechts) öffnet sich ein Menü zur Auswahl eines Objekts, das für den Filter verwendet werden soll.

Abbildung: Menü zur Auswahl eines Objekts
Oben lässt sich eine Objektquelle auswählen. In diesem Fall werden Baustellenflächen verwendet. Über den darunter liegenden Schnellfilter kann nach konkreten Planauskünften gesucht werden.
Nachdem ein Objekt in einer entsprechenden Planauskunft ausgewählt wurde, wird der Filter aktiv. Gefiltert wird nach allen Baustellenflächen, die komplett innerhalb der ausgewählten Baustellenfläche liegen.
Bei der "Hilfslinie" (mitte) muss auf der rechten Karte mit dem Hilfslinien Tool ein geschlossener Bereich eingezeichnet werden. Die Auskünfte, die Baustellenflächen oder Druckrahmen haben, die in diesem Bereich liegen, werden gefiltert (es reicht, wenn eine Baustellenfläche oder ein Druckrahmen den Bereich berührt).
Bei diesem Filter kann jeweils nur eine Option ausgewählt werden. Die ausgewählte Option wird dann rechts angezeigt. Ebenfalls kann der Filter dort aktiviert und deaktiviert werden.
Filter mit Datum
Es gibt drei Datums-Filter: Startdatum, Enddatum und Erstellungsdatum. Die Filter sind jeweils gleich aber beziehen sich auf die unterschiedlichen Attribute.

Abbildung: Filter nach Start-/End-/Erstellungs-Datum
Wie gewohnt befindet sich auf der rechten Seite ein Button zum Aktivieren und Deaktivieren des Filters. Daneben wird jeweils angezeigt wonach konkret gefiltert wird.
Pro Datum gibt es zwei Select-Menüs, die für die Auswahl relevant sind. Im ersten Feld kann ausgewählt werden, in welchem Bereich gefiltert werden soll. Es lässt sich dabei wählen aus: "kein Filter", "von-bis", "nach", "vor" und "leerer Wert".
"Kein Filter" wählt keinen Filter aus.
"Von-bis" wählt einen Zeitraum aus, in dem gefiltert werden soll.
"Nach" filtert nach allen Planauskünften, deren Attribut nach dem eingetragenen Datum abläuft.
"Vor" verhält sich analog zu "nach" für Attribute, deren Werte vor dem eingetragenen Grenzwert liegen.
"Leerer Wert" filtert nach Planauskünften, die für das gewählte Attribut keinen Wert haben. Hier wird kein zweites Select-Menü benötigt.
Das zweite Select-Menü bestimmt die Einheit nach der gefiltert werden soll: Tage, Wochen, Monate, Quartale oder Jahre.

Abbildung: Select-Menüs des Datum-Filters
Beispielsweise kann bei einer Einstellung von "nach" und "Wochen" im Filter "Startdatum" nach Planauskünften gefiltert werden, deren Startdatum ab einer bestimmten Woche beginnt. Die genaue Zeiteinheit (hier Woche) kann über den daneben liegenden Schieberegler ausgewählt werden.
Der Schieberegler steht zunächst auf dem Wert 0, der immer den aktuellen Wert darstellt ( aktueller Tag, aktuelle Woche ab Montag, aktueller Monat ab dem ersten des aktuellen Monats usw.). Durch das Ziehen des Schieberegler Icons nach links und rechts können die Werte in die Vergangenheit und in die Zukunft verändert werden. Die ausgewählten Werte werden immer rechts in der Leiste angezeigt. Siehe "Abbildung: Filter nach Start-/End-/Erstellungs-Datum" für beispielhafte Anzeigen des Schiebereglers.

Abbildung: Filter nach leeren Werten
Schnellfilter
Im Schnellfilter lassen sich beliebige Zeichen eingeben. Es wird dann in allen angezeigten Spaltenwerten danach gesucht und die gefilterte Ergebnisliste dargestellt. Der Filter sucht ab dem ersten Zeichen.
Neben dem Filter werden über der Tabelle jeweils angezeigt wie viele Einträge insgesamt geladen wurden (durch die Betätigung der darüber liegenden Filter), wie viele Einträge gefiltert wurden (durch den Schnellfilter) und wie viele Einträge aktuell in der Tabelle ausgewählt sind.

Abbildung: Schnellfilter und Ergebnisliste
Bearbeiten der Tabellenspalten
Die Tabelle, die die Liste aller Planauskünfte anzeigt, verfügt über die Spalten:
- Objektklasse: Art der Planauskunft.
- Auskunftsnummer, Versionsnummer, Transaktionsnummer: Name und Version der Planauskunft.
- Einstiegslokation: Adresse, die auf der Seite "Adressnavigation" über die Suche eingestellt wird.
- Einstiegsadresse Lokation: Verweis auf die Geometrie der Einstiegslokation (Punkt).
- Zentrale Lokation: Mittelpunkt der eingezeichneten Baustellenflächen und Druckrahmen.
- Kurzbeschreibung, Projekt, Grund der Anfrage, Anfragetyp, DXF Anfrage, DWG Anfrage, Auslieferungstyp, Beschreibung, Anfragedatum, Ersteller, Startdatum, Enddatum: Informationen der Seite "Planauskunftsdaten".
- Anschreiben konvertiert: Checkbox, ob das Anschreiben konvertiert wurde.
- Versorgungsstatus
- Anfragender Nutzer, Nutzer Anrede, Nutzer Nachname, Nutzer Vorname, Nutzer Email, Nutzer Telefonnummer, Nutzer Faxnummer, Nutzer Mobilnummer, Nutzer Postleitzahl, Nutzer Stadt, Nutzer Straße, Nutzer Hausnummer, Nutzer Zusatzinformation, Nutzer Abteilung, Firma Name, Firma Ansprechpartner, Firma Telefonnummer, Firma Mobilnummer, Firma Faxnummer, Firma Postleitzahl, Firma Stadt, Firma Straße, Firma Hausnummer, Firma Zusatzinformation: Informationen der Seite "Anfragender Nutzer".
- Download freigegeben, Erstes Downloaddatum, Letztes Downloaddatum: Informationen zum Download: wurde der Download freigegeben, wann wurde der erste Download durchgeführt, wann wurde der letzte Download durchgeführt.
- Zuletzt bearbeitet von Nutzer, Zuletzt bearbeitet am, Zuletzt bearbeitet durch.
- Nutzungsbedingungen akzeptiert: Checkbox, ob die Nutzungsbedingungen bereits akzeptiert wurden.
- Freie Eingabe der Startadresse - Zusatzinformation, - Stadt, - Hausnummer, - Straße, - Postleitzahl: Informationen, die auf der Seite "Einstiegslokation" als freie Adresse eingegeben werden.
- Start Adresse: Adresse, die auf der der Seite "Adressnavigation" unter Suche ausgewählt wird.
- Download Nutzer, Erster Download Nutzer: Nutzer, der zuletzt die Daten heruntergeladen hat und Nutzer, der zuerst die Planauskunft heruntergeladen hat.
- Zentrale Adresse: Mittelpunkt der eingezeichneten Baustellenflächen und Druckrahmen.
- Papierrahmen: Informationen zum Druckrahmen. Referenz auf die gesetzten Druckrahmen und welches Format sie haben.
- E-Mail: Referenzen zu den E-Mails, die in Bezug auf diese Planauskunft versendet wurden. Per Klick können die Objekte eingesehen werden.
- Auskunfts-Protokoll: Referenz zu dem Protokoll der Planauskünfte. Es werden Meldungen zum Erstellen, Bearbeiten, Herunterladen usw. der Planauskunft angezeigt, die genau festhalten, was mit der Planauskunft geschehen ist.
- Dokumente: Referenz auf die Dokumente, die der Planauskunft beigefügt sind. Es sind sowohl Dokumente enthalten, die automatisch angefügt werden als auch Dokumente, die manuell hinzugefügt wurden.
- Baustellenflächen: Anzahl der eingezeichneten Baustellenflächen.
- Freigabedatum: Datum der Freigabe.
- Archiviert: Checkbox, ob die Planauskunft archiviert wurde.
- ALIZ Anfrage ID, ALIZ Nutzer ID: Ids zur verwendeten ALIZ Datei (bei ALIZ Planauskünften).
Die einzelnen Spalten können per Drag and Drop beliebig angeordnet werden. Ebenso kann pro Spalte ein Filter verwendet werden, der nach konkreten Werten sucht. Dazu muss über den Spaltennamen gehovert werden und das linke Symbol betätigt werden.

Numerischen Attributen stehen die Optionen "gleich", "ungleich", "zwischen", "kleiner", "kleiner gleich", "größer" und "größer gleich" zur Verfügung. Sonst kann nur nach "gleich" und "ungleich" gesucht werden. Der Suchbegriff wird in die Textzeile eingetragen. Enumerations (z.B. Status) können über das Pfeil-Icon aus der Liste ausgewählt werden (eine Mehrfachauswahl ist möglich).

Über das "X" im Spaltennamen können Spalten gelöscht werden. Das rechte Symbol gruppiert die Liste nach den jeweiligen Werten. Es ist möglich nach mehreren Werten zu gruppieren.
Über das Icon in der oberen rechten Tabellenecke können weitere Tabellenoptionen ausgeführt werden, dazu gehören das Deaktivieren von Spaltenfilter-Optionen, das Anzeigen bestimmter Spalten und das Speichern von Layouts. Siehe hierzu die Lovion BIS Dokumentation.
Karte
Neben der Liste werden die Planauskünfte in der Karte dargestellt. Die Baustellenflächen und Druckrahmen der Planauskünfte, die in der Liste angezeigt werden, werden angezeigt. Die Karte aktualisiert bei Verwendung der Filter.
Bei Klick auf eine Baustellenfläche wird der Name der zugehörigen Planauskunft angezeigt. Bei Klick auf einen Druckrahmen werden das Papierformat und der Maßstab angezeigt.
Zur Unterstützung der Kartenbedienung steht auch das Ribbon "Karte" des Moduls VIEW zur Verfügung. Weitere Informationen zu den Kartenfunktionen, wie zum Beispiel der Aktivierung des Vollbildmodus sind im Lovion BIS Handbuch nachzulesen.
Unter anderem können über das Tool "Geometriebearbeitung" auch weitere Objekte wie Baustellenflächen den verschiedenen Planauskünften hinzugefügt werden. Hierzu muss eine Planauskunft ausgewählt werden, die um Geometrien ergänzt werden soll, und dann die "Geometriebearbeitung" gestartet werden.
Ribbon MAPS
Das Ribbon MAPS der Übersicht dient der Bearbeitung von Planauskünften. Außerdem bietet das Ribbon Extra-Funktionen und den Zugang zu anderen Lovion Modulen. Der Zugang zu anderen Modulen steht nur zur Verfügung, wenn diese lizenziert sind. Zu den Ribbon-Funktionen des MAPS Übersichtsreiters gehören das Öffnen und das neu Erzeugen einer Planauskunft:

Öffnen einer Planauskunft
Die Bearbeitung der Planauskünfte erfolgt durch Anwahl der Planauskunft in der Übersichtsliste. Selektiert man eine oder mehrere Zeilen in der Übersichtsliste, kann man durch Betätigen der Ribbon-Funktion "Öffnen" für jede ausgewählte Planauskunft einen neuen Reiter öffnen lassen, der die Detailansicht der jeweiligen Planauskunft zeigt. Eine Beschreibung liefert die Übersicht über die Details einer Planauskunft. Es können bis zu 10 Planauskünfte gleichzeitig geöffnet werden.
Diese Funktion ist auch über das Kontextmenü selektierter Planauskünfte erreichbar (unter "Öffnen").
Das Öffnen einer Detailansicht einzelner Planauskünfte kann ebenfalls über einen Doppelklick auf die Planauskunft in der Liste erfolgen.
Auskunft neu erzeugen
Ist eine Planauskunft nicht im Status "Angelegt", lässt sich eine Kopie davon anlegen. Nach dem Selektieren einer oder mehrerer Zeilen bzw. Planauskünfte wird dafür die Ribbon-Funktion "Auskunft neu erzeugen" angeboten. Es können bis zu 5 Planauskünfte gleichzeitig neu erstellt werden. Wenn nur eine Planauskunft neu erzeugt wird, kann der Benutzer auswählen, dass ihm die neu erstellte Planauskunft direkt in einer Detailansicht angezeigt wird.
Die Kopie einer Planauskunft ist immer im Status "Erstellt" und erhält eine um 1 erhöhte Versionsnummer. Diese Nummer ist auch im Namen der Planauskunft integriert. Alle anderen Daten werden unverändert übernommen. Unterschiede liegen im Anfragedatum und beim erstellenden Nutzer (sofern ein anderer Nutzer die Planauskunft neu erzeugt; z.B. ein Administrator). Die Dokumente werden erst generiert sobald die neue Auskunft "in Prüfung" genommen wird. Manuell angefügte Dokumente werden ebenfalls nicht übernommen.
Es gibt sowohl im Ribbon als auch im Kontextmenü weitere Funktionen, die zu den Standardfunktionen des Lovion BIS gezählt werden, und die daher auch in der Dokumentation des Lovion BIS bereits beschrieben sind. Zum Beispiel der Export der Tabelle als Excel- oder CSV-Datei.
Auskunft löschen
Optional gibt es noch das Feature "Auskunft löschen". Dies darf nur durch den MAPS Administrator verwendet werden. Das Feature ermöglicht das vollständige löschen einer Auskunft, inklusive alle Dokumente und anhängender Objekte (ausgenommen der referenzierte Relations Benutzer).
Bearbeitung einer Planauskunft
Nach dem Selektieren und Öffnen einer Planauskunft im MAPS Übersichtsreiter, der eine Liste aller existierenden Planauskünfte enthält, öffnet sich ein neuer Reiter, der die Details dieser einzelnen Planauskunft zeigt.

Abbildung: MAPS Übersichtsreiter einer Planauskunft
Nachdem ein Benutzer im MAPS PORTAL eine Planauskunft angelegt hat, steht diese sofort im Lovion MAPS BIS zur Verfügung und kann hier eingesehen und bearbeitet werden.
Aktionen
Folgende Aktionen sind möglich:
- Die Eingaben dieser Planauskunft können validiert werden.
- Der Status der Planauskunft kann gesetzt werden.
- Dokumente können hinzugefügt und geändert werden.
- E-Mails können erzeugt und gesendet werden.
- Die Dokumente der Planauskunft können zum Download freigegeben und/oder gesperrt werden.
In der Ribbon-Leiste stehen dazu folgende Aktionen zur Verfügung:

Abbildung: Ribbon-Leiste
- Download freigeben
- Download sperren
- Anschreiben konvertieren
- Auskunft neu erzeugen
- E-Mail versenden
- Statuswechsel
Es gibt 4 Fenster, in denen eine Übersicht über die Planauskunft gegeben wird:
- Planauskunft Baum
- Planauskunft Daten
- Karte
- Dokumente, Protokoll Einträge und E-Mails
Im Planauskunft Baum werden unterhalb des Namens der Planauskunft alle gesetzten Druckrahmen mit den jeweils konfigurierten Themen aufgelistet. Auf die Konfiguration der Themen in der MapsPortalConfiguration.xml-Datei wird im Kapitel Liste aller Planauskünfte eingegangen.
Über dem Baum befindet sich ein Schnellfilter mit dem nach bestimmten Begriffen im Baum gesucht werden kann. Der Filter wirkt ab dem ersten Zeichen.
Der Baum kann über die Icons auf der linken Seite auf- und zugeklappt werden. Auch können dafür die Pfeil-Icons rechts neben dem Schnellfilter genutzt werden oder ein Doppelklick auf den Namen durchgeführt werden.

Abbildung: Planauskunft Baum
Die Druckrahmen sind entsprechend in der Karte als halb-transparente Flächen dargestellt. Alle Druckrahmen und Baustellenflächen der Planauskunft werden angezeigt. In der Karte selbst stehen nach einem Klick auf die linke obere Ecke (drei Punkte) die Standard-Funktionen von Lovion VIEW (z.B. Vergrößern, Verkleinern, Verschieben, Vollbild usw.) zur Verfügung. Für weitere Informationen siehe die Lovion VIEW Dokumentation.

Abbildung: Karte
Im Fenster Planauskunft Daten befinden sich die Daten, die der Antragsteller im MAPS PORTAL eingegeben hat bzw. die beim Stellen des Antrags erzeugt worden sind. Diese Daten sind vom Benutzer teilweise editierbar.
Es gibt fünf Bereiche: "Auskunft-Info", "Daten", "Beschreibung", "Zeiten und Bearbeiter" und "Anfragender Nutzer und Firma".

Abbildung: Planauskunft Daten
Durch einen Klick auf den Minus-Button links neben dem Bereichsnamen wird der Bereich eingeklappt. Auch kann dazu ein Doppelklick auf die blaue Leiste mit dem Bereichsnamen durchgeführt werden.
Die Bereiche öffnen sich durch wiederholtes Klicken.

Abbildung: Planauskunft Daten eingeklappt
Der "Auskunft-Info" Bereich zeigt die Attribute: "Auskunftsnummer, "Status", "Version", "Transaktionsnummer", "Einstiegslokation", "Kurzbeschreibung", "Grund der Anfrage", "Projekt" und "Versorgungsstatus". Die Werte für "Grund der Anfrage" und "Projekt" lassen sich verändern.
Der "Daten" Bereich zeigt die Attribute: "Anfragetyp", "DXF Anfrage", "DWG Anfrage", "Auslieferungstyp", "Anschreiben konvertiert", "Download freigegeben", "Erstes Downloaddatum", "Letztes Downloaddatum". Die Werte für "Anfragetyp" und "Auslieferungstyp" lassen sich ändern.
Der "Beschreibung" Bereich enthält nur das Attribut "Beschreibung". Das Attribut kann nicht bearbeitet werden.
Der "Zeiten und Bearbeiter" Bereich zeigt die Attribute: "Anfragedatum", "Startdatum", "Enddatum", "Zuletzt bearbeitet am" und "Zuletzt bearbeitet durch". Die Daten sind nicht editierbar.
Der "Anfragender Nutzer und Firma" Bereich zeigt die Attribute: "Nutzer Anrede", "Nutzer Vorname", "Nutzer Nachname", "Nutzer E-Mail", "Nutzer Telefonnummer", "Nutzer Faxnummer", "Nutzer Mobilnummer", "Nutzer Abteilung", "Nutzer Straße", "Nutzer Hausnummer", "Nutzer Postleitzahl", "Nutzer Stadt", "Firma Name" und "Firma Zusatzinformation". Es lässt sich nur die "Nutzer Anrede" ändern.
Im Auskunftsfenster Dokumente, Protokoll Einträge und E-Mails kann zwischen den 3 genannten Ansichten gewechselt werden.
Im Reiter Dokumente sind die Dokumente sichtbar, die der Antragsteller optional hinzugefügt hat, sowie die Dokumente, die im Status "In Generierung" automatisch generiert werden. Hier kann der MAPS BIS Nutzer Dokumente bearbeiten und neue hinzufügen. Am Ende sollen sich hier die Dokumente befinden, die zum Download bereitgestellt werden.
Die Dokumente können in einer Vorschau angezeigt werden (Button "Ansicht wechseln" in der rechten oberen Ecke).

Abbildung: Vorschau der Dokumente
Im Reiter Protokoll Einträge wird ein Log über die Planauskunft geführt.

Abbildung: Protokoll Einträge
Der Reiter E-Mails sammelt alle E-Mails, die in Verbindung mit dieser Planauskunft versendet wurden.

Abbildung: E-Mails
E-Mail schreiben
In der Ribbon-Leiste steht eine Funktion zum Erstellen und Versenden von E-Mails zur Verfügung. Es öffnet sich ein Dialog, in dem je nach Konfiguration Vorlagen zur Verfügung stehen. Diese lassen sich mit einer Selektion in der obersten Auswahlliste aktivieren.

Abbildung: E-Mail Menü
Es können Text und Adressdaten eingegeben werden. Dabei kann auch auf die Daten der Planauskunft sowie alle Dokumente, die zu dieser Planauskunft gehören, zugegriffen werden. In dem Bereich "Dokumente" können Dateien hinzugefügt werden.
Mit einem abschließenden Betätigen der Schaltfläche "Ok" wird die E-Mail versendet. Diese Aktion erscheint dann im Fenster bzw. Reiter "E-Mails".
Dokumente bearbeiten
Im Reiter Dokumente kann man Dokumente hinzufügen, löschen, umbenennen, verschieben und bearbeiten.
Es gibt prinzipiell zwei verschiedene Arten, wie in Lovion auf Dokumente zugegriffen werden kann - über die Datenbank oder das betriebseigene Dateisystem. Je nach Zugriffsart gibt es z.T. unterschiedliche Funktionen, die im Menü dieses Fensters zur Verfügung stehen. Hier im Modul MAPS wird ausschließlich mit Datenbank-Dokumenten gearbeitet. Die jeweiligen Pools müssen vom Administrator konfiguriert werden. Siehe hierzu die MAPS Administrator Dokumentation.

Selektiert man dieses Dokumente-Fenster erscheinen in der Ribbon-Leiste zusätzliche Funktionen. Das Hinzufügen, Bearbeiten und Löschen der Dokumente ist hierdurch ebenfalls möglich.
Weitere Informationen befinden sich in der Dokumentation zum Model Lovion DOCUMENTS.
Hinweis: Dokumente, die mit Office 365 erstellt wurden, müssen im Kompatibilitätsmodus gespeichert werden, so können Probleme durch nicht unterstützte Funktionen vermieden werden. Um zu erfahren, wie Dokumente im Kompatibilitätsmodus gespeichert werden können, bitte die Office-Dokumentation beachten.
Auskunft neu erzeugen
In der Ribbon-Leiste steht die Funktion "Auskunft neu erzeugen" zur Verfügung. Die Funktion erstellt eine Kopie der aktuellen Planauskunft und generiert diese erneut.
Statuswechsel
Prinzipiell kann der Statuswechsel durch Betätigen der Statussymbole im Ribbon des Detailreiters einer Planauskunft durchgeführt werden. Mit einem Klick auf den unteren Pfeil bekommt man einen Überblick über alle möglichen Status, von denen nur einige erlaubt sind. Für die unerlaubten Übergänge sind die Statussymbole deaktiviert.

Abbildung: Statuswechsel über das Icon in der Detailansicht
Ein Statuswechsel bzw. die Auswahl eines möglichen Status ist auch über die Übersichtsseite aller Planauskünfte möglich. Hierzu wird das Kontextmenü der gewünschten Planauskunft geöffnet. Unter "Weitere -> Weitere Funktionen" kann der Status gewechselt werden. Auch hier sind nur bestimmte Status erreichbar.
Sollte der Statuswechsel nicht im Kontextmenü angezeigt werden, muss er zunächst von einem Administrator über die Oberflächenkonfiguration verfügbar gemacht werden (für weitere Informationen siehe Lovion BIS Dokumentation).

Abbildung: Statuswechsel aus der Übersichtsliste
Der Folgende Abschnitt beschreibt für alle Status welche Status von hier aus erreicht werden können und welche Optionen die Planauskunft in ihrem Status hat.
Es wird zunächst eine Planauskunft betrachtet, die nicht automatisch für den Download bereitgestellt wurde. Die Bereitstellung muss somit manuell im BIS erfolgen.
Planauskünfte in jedem Zustand können immer von einem Benutzer mit der MAPS Administrator oder der MAPS Innendienst Rolle archiviert und dearchiviert werden. Die einzige Voraussetzung ist, dass alle Pflichtfelder der Planauskunft ausgefüllt sind.
Eine Planauskunft im Status "Angelegt" kann in keinen anderen Status wechseln. Auch ist es nur möglich eine E-Mail zu versenden.

Abbildung: Optionen für eine Planauskunft im Status "Angelegt"
Eine Planauskunft im Status "In Generierung" kann in keinen anderen Status wechseln. Es können E-Mails versendet werden und die Auskunft kann neu erzeugt werden.
Allgemein ist es nicht möglich eine Planauskunft im Status "In Generierung" länger als ein paar Sekunden im BIS zu betrachten, da dies ein Zwischenzustand ist, der entsteht, nachdem eine Planauskunft fertig angelegt wurde. Der Status wechselt dann automatisch zu "Erstellt" oder zu "Bereitgestellt", je nachdem welche Konfigurationen getroffen wurden. Die Konfigurationen werden auf der Seite Liste aller Planauskünfte im Abschnitt Status näher erklärt.

Abbildung: Optionen für eine Planauskunft im Status "In Generierung"
Planauskünfte im Status "Erstellt" können in den Status "Abgewiesen" oder in den Status "In Prüfung" wechseln. Der Wechsel zum Status "In Prüfung" ist auch über den Button "Nachfolgezustand" möglich (Pfeil rechts neben dem Status Icon). Ein Vorgängerzustand ist nicht erreichbar.
Für Planauskünfte in diesem Zustand können E-Mails versendet werden und die Auskunft kann neu erzeugt werden.

Abbildung: Optionen für eine Planauskunft im Status "Erstellt"
Eine Planauskunft im Zustand "In Prüfung" kann direkt in die Zustände "Erstellt" und "Abgewiesen" wechseln. "Erstellt" kann über das Icon "Vorgängerzustand" (linker Pfeil neben dem Status Icon) erreicht werden.
Für die Planauskünfte können E-Mails versendet werden und die Auskunft kann neu erzeugt werden.
Der Nachfolgezustand für diesen Status ist "Bereitgestellt". Damit der Status jedoch gewechselt werden kann, muss zunächst das Anschreiben der Planauskunft konvertiert werden. Hierzu muss der Button "Anschreiben konvertieren" betätigt werden. Alle Dokumente sollen im pdf-Format vorliegen. Das Anschreiben für den Antragsteller wird automatisch erzeugt, wobei die Planauskunftsdaten integriert werden. Dies liegt editierbar im Word-Format vor (Achtung: Office 365 Dokumente, die manuell hinzugefügt wurden, müssen im Kompatibilitätsmodus gespeichert sein). Vor dem Versenden bzw. Freigeben des Downloads muss das Anschreiben in das pdf-Format konvertiert werden. Dies geschieht durch die Option "Anschreiben konvertieren".

Abbildung: Optionen für eine Planauskunft im Status "In Prüfung"
Zusätzlich besteht bereits im Status "In Prüfung" die Möglichkeit, direkt die Downloadfreigabe zu erteilen und die erforderlichen Zwischenschritte automatisch durchführen zu lassen. Dies beinhaltet, falls nötig, die Konvertierung des Anschreibens und den Wechsel in den Zustand "Bereitgestellt". Dass dies wirklich gewünscht ist, muss nach dem Ausführen des Features "Download freigeben" zunächst in einer Abfrage bestätigt werden:

Abbildung: Abfrage ob der Zustand direkt von "In Prüfung" zu "Bereitgestellt" mit Downloadfreigabe gewechselt werden soll
Nach dem Wechsel in den Zustand "Bereitgestellt" ist die Option das Anschreiben zu konvertieren nicht mehr verfügbar. Der Button ist ausgegraut und im Dokumenten-Bereich der Detailansicht ist nun zu sehen, dass die Anschreiben in PDF-Dokumente umgewandelt wurden.
Planauskünfte im Status "Bereitgestellt" können für den Download freigegeben und gesperrt werden. Es können E-Mails versendet werden und die Auskunft kann neu erzeugt werden.
Die Planauskunft kann nicht in ihren Vorgängerzustand zurückwechseln. Wechsel zum Nachfolgezustand "Geliefert" und in den Status "Abgewiesen" sind möglich.
Nachdem der Benutzer des MAPS BIS alle Daten des Antragstellers manuell validiert hat, der Antragsteller die Nutzungsbedingungen unterschrieben zurückgesendet hat und alle Dokumente in das PDF-Format konvertiert worden sind, soll der Benutzer die Optionen "Download freigeben" und "Download sperren" durchführen.
Bei Betätigung des Buttons "Download freigeben" wird es möglich die Dokumente der Planauskunft in MAPS Portal herunterzuladen. Sobald die Dokumente im Portal heruntergeladen werden, wechselt der Status der Planauskunft automatisch zu "Geliefert".

Abbildung: Optionen für eine Planauskunft im Status "Bereitgestellt"
Solange sich eine Planauskunft im Status "Bereitgestellt" befindet, kann der Download beliebig freigegeben und gesperrt werden.
Die nachfolgende Abbildung zeigt die Optionen der Planauskunft, wenn der Download freigegeben wurde. Der Download kann über den Button "Download sperren" wieder gesperrt werden. Sollte der Button betätigt werden kann die Planauskunft online nicht mehr heruntergeladen werden.

Abbildung: Optionen für eine Planauskunft im Status "Bereitgestellt", deren Download freigegeben wurde
Der Status "Geliefert" ist der letzte Status, den eine Planauskunft durch das Durchschalten erreichen kann, entweder automatisch durch einen Download in MAPS Portal oder durch manuelles Weiterschalten im BIS.
In diesem Status kann der Download weiterhin gesperrt und freigegeben werden.
Es können E-Mails versendet werden und die Auskunft kann neu erzeugt werden.
Aus diesem Zustand kann kein anderer Zustand erreicht werden.

Abbildung: Optionen für eine Planauskunft im Status "Geliefert"
Planauskünfte im Status "Abgewiesen" können in keinen anderen Status mehr wechseln. Der Status "Abgewiesen" kann somit nicht rückgängig gemacht werden. Für die Planauskunft können E-Mails versendet werden und die Auskunft kann neu erzeugt werden. Hierdurch wird eine Kopie der abgewiesenen Planauskunft im Status "Erstellt" angelegt. Die neu erstellte Kopie der abgewiesenen Planauskunft könnte dann dort weiterbearbeitet werden.

Abbildung: Optionen für eine Planauskunft im Status "Abgewiesen"
Der Status "Abgebrochen" ist ein Fehlerzustand, der erreicht wird, wenn während der Erstellung der Planauskunft Probleme auftreten. Im normalen Betrieb tritt dieser Zustand nicht auf.
Die Planauskünfte können in keinen anderen Status mehr wechseln. Für die Planauskunft können E-Mails versendet werden und die Auskunft kann neu erzeugt werden.

Abbildung: Optionen für eine Planauskunft im Status "Abgebrochen"
Sonderfälle zum Statuswechsel
Wenn eine Planauskunft automatisch zum Download freigegeben wird, erscheint sie direkt im Status "Bereitgestellt" und es ist nicht möglich den Download freizugeben oder zu sperren. Wechselt die Planauskunft in den Status "Geliefert", so ist es ebenfalls nicht möglich den Download freizugeben oder zu sperren.
Wenn die Option "releaseByAdmin" aktiviert ist, kann der Download einer Planauskunft nur von einem Benutzer mit der Rolle MAPS Administrator oder MAPS Innendienst freigegeben werden.
Nutzungsbedingungen
Die Nutzungsbedingungen legen den rechtlichen Rahmen der Internet-Planauskunft fest. Über eine E-Mail und Einbindung von entsprechenden "Dokumenten" werden die Nutzungsbedingungen dem Antragsteller übermittelt. Erst wenn diese unterschrieben zurückgesandt sind, soll der Download der angefragten Dokumente freigegeben werden. Die Aufforderung dazu kann vom MAPS BIS mit Hilfe der E-Mail-Funktion zum Antragsteller gesendet werden. Diese gesendete und auch die wieder eingehende Mail sind im Detailfenster der Planauskunft sichtbar.
Die Korrektheit ist von den MAPS BIS Benutzern manuell zu prüfen.
Relations Registrierung
In diesem Kapitel wird die Freischaltung von Rollen und neuen Unternehmen mit Lovion RELATIONS im BIS beschrieben.
Nachdem das Onboarding (Registrierung) durchlaufen ist, müssen eventuell neue Unternehmen und Rollen für Benutzer freigeschaltet werden.
Ein Benutzer mit Adminstrator-Rechten kann im Lovion BIS über das Modul RELATIONS Rollen und Unternehmen freischalten.
Benutzer werden nicht automatisch über zu genehmigende Unternehmen und neue Freischaltungen für Rollen benachrichtigt. Es ist jedoch möglich, sich in Lovion RELATIONS mittels des Reports Filter zu erstellen.
Rollen freischalten

Abbildung: Report zum Filtern von freizuschaltenden Rollen in RELATIONS
Die obige Abbildung zeigt einen Report, über den Benutzer, für die Rollen freigeschaltet werden müssen, in der Liste angezeigt werden. Es ist auch möglich ohne den Report die Benutzer aus der Liste auszuwählen.
Es ist zu sehen, dass der Benutzer Max Mustermann 2 beantragte Rollen hat (Spalte: Beantragte Rollen). Auch ist zu sehen, dass er noch keinem Unternehmen zugewiesen wurde (Spalte: Unternehmen).
In der oberen Menüleiste kann die Funktion "Portalrollen vergeben" betätigt werden (in der Abbildung orange hervorgehoben), um die Rollen freizuschalten.

Abbildung: Menü zum Vergeben von Rollen
Bei Klick öffnet sich das Fenster aus der Abbildung, in dem der Nutzer angefragte Rollen genehmigen kann. Im Beispel wurden die Rollen "TIMESHEET User" und "MAPS Vorort Planauskunft" gewählt.

Abbildung: Ansicht vergebener Rollen
Nach Bestätigung der Rollen, werden diese für den Nutzer aktiv. Auf der rechten Seite im Bereich "Rollen" ist nun zu sehen, dass der Nutzer über die neu vergebene Rolle "MAPS Vorort Planauskunft" verfügt. Auch sind in der linken Übersicht in der Spalte "Beantragte Rollen" keine Objekte mehr enthalten.
Unternehmen genehmigen

Abbildung: Report zum Filtern von neuen Unternehmen in RELATIONS
Die obige Abbildung zeigt einen Report, der nach zu genehmigenden Unternehmen über ihren Status 'Gestellt' filtert. Die Unternehmen können jedoch auch manuell aus der Liste ausgewählt werden.

Abbildung: Seite zur Registrierung neuer Unternehmen in RELATIONS
Um ein neues Unternehmen zu registrieren, kann in der linken Menüleiste in RELATIONS das Menü "Registrierung Unternehmen" geöffnet werden.
Eine Liste zeigt dann Unternehmen, die registriert werden sollen oder auch schon wurden. Über den Status können Unternehmen gefunden werden, die noch genehmigt werden müssen. Diese verfügen über den Status "Gestellt".

Abbildung: Unternehmen genehmigen
Um ein Unternehmen zu genehmigen, muss das Unternehmen in der Liste markiert werden und anschließend der Button "Genehmigt" betätigt werden.

Abbildung: Unternehmen anlegen
Danach muss das Unternehmen angelegt werden, dies geht über den Button "Unternehmen anlegen".

Abbildung: Unternehmen wurde angelegt
Erst dann steht das Unternehmen in der Unternehmensliste zur Verfügung.

Abbildung: Ansicht Nutzer mit genehmigtem Unternehmen
Nach der Bestätigung wird das neue Unternehmen in der Liste in der Spalte "Unternehmen" bei dem neu erstellten Benutzer aufgeführt.